• 10 Common Genetic Disorders
  • @About this App Makindo
  • @Contributers
  • @Developer and Author
  • @Join Team Makindo
  • @Privacy and Data Policy
  • ABG Interpretation
  • ACTH (Adrenocorticotropic hormone)
  • AFP (Alpha-fetoprotein) Testing
  • AIDS (HIV) Neurological Disease
  • AIDS (HIV) Respiratory disease
  • AIDS Dementia Complex (HIV)
  • AIDS HAART Antiretroviral Drugs
  • AIDS HIV Infection
  • AIDS(HIV) Gastrointestinal Disease
  • APGAR Scoring (Children)
  • APTT and Coagulation
  • AV Block
  • Abacavir ๐Ÿ’Š
  • Abatacept ๐Ÿ’Š
  • Abbreviated Mental Test Score (AMTS)
  • Abciximab ๐Ÿ’Š
  • Abdominal Aortic Aneurysm (AAA)
  • Abdominal Distension
  • Abdominal Mass (Child health)
  • Abdominal Masses: Clinical Approach and Considerations
  • Abdominal X Ray Collections
  • Abdominal X-Ray (AXR)
  • Abdominal paracentesis for ascites
  • Abducent Nerve (Cranial Nerve VI)
  • Abetalipoproteinemia (Bassen-Kornzweig Syndrome)
  • Abnormal Cervical Smear Results
  • Abnormal Involuntary Movements
  • Abnormal eating exercising behaviour (Children)
  • Abnormal urinalysis
  • Abscess - General
  • Absence Seizure
  • Acamprosate ๐Ÿ’Š
  • Acanthocytes
  • Acanthosis Nigricans
  • Acarbose ๐Ÿ’Š
  • Accelerated Idioventricular Rhythm
  • Accessory Nerve (Cranial Nerve XI)
  • Acetazolamide ๐Ÿ’Š
  • Acetylcholine Receptor Antibodies
  • Acetylcholinesterase inhibitors
  • Achalasia
  • Achenbachโ€™s syndrome
  • Achilles Tendon rupture
  • Achondroplasia
  • Aciclovir ๐Ÿ’Š
  • Acid maltase deficiency (Pompe disease)
  • Acid-Base abnorrmalities
  • Acne Rosacea
  • Acne Vulgaris
  • Acoustic Neuroma
  • Acquired Long QT syndrome (LQTS)
  • Acrodermatitis enteropathica (Children)
  • Acromegaly and Giantism
  • Acromio-clavicular joint
  • Actinic Keratosis
  • Actinomyces israeli
  • Action Potential Neuron Versus Cardiac Ventricular Myocyte
  • Activated Charcoal
  • Active Proctitis
  • Actrapid (Insulin)
  • Acute (Ascending) Cholangitis
  • Acute Abdomen - Perforation of a Viscus
  • Acute Abdominal Pain (OSCE focused)
  • Acute Abdominal Pain - Adults
  • Acute Abdominal Pain - Children
  • Acute Acalculous Cholecystitis
  • Acute Airway Obstruction
  • Acute Anaphylactoid Reactions
  • Acute Anaphylaxis
  • Acute Appendicitis
  • Acute Appendicitis (OSCE focused)
  • Acute Appendicitis in Children
  • Acute Bacterial Meningitis (Adults)
  • Acute Bacterial Meningitis in Children
  • Acute Bacterial Prostatitis
  • Acute Blepharitis
  • Acute Bronchitis
  • Acute Change in Vision or Vision Loss (OSCE focused)
  • Acute Chest Syndrome (Sickle Cell)
  • Acute Colonic Pseudo-obstruction
  • Acute Compartment Syndrome
  • Acute Coronary Syndrome (ACS)
  • Acute Coronary Syndrome (ACS) NSTEMI USA
  • Acute Coronary Syndrome (ACS) STEMI
  • Acute Coronary Syndrome (ACS): Complications
  • Acute Coronary Syndrome (Cardiac Troponins)
  • Acute Coronary Syndrome Arrhythmias
  • Acute Coronary Syndrome Grace score
  • Acute Coronary Syndrome TIMI Score
  • Acute Coronary Syndrome: Cardiac Thrombolysis
  • Acute Coronary Syndrome: Overview
  • Acute Coronary Syndrome: Sgarbossa Criteria
  • Acute Coronary Syndrome: Unstable Angina
  • Acute Coronary: Percutaneous Coronary Intervention
  • Acute Delirium
  • Acute Disc Prolapse
  • Acute Disseminated Encephalomyelitis
  • Acute Dystonic Reaction
  • Acute Encephalitis
  • Acute Eosinophilic Pneumonia
  • Acute Epiglottitis
  • Acute Exacerbation of COPD
  • Acute Fatty Liver of Pregnancy
  • Acute Glaucoma
  • Acute Glomerulonephritis in Children
  • Acute Heart Failure and Pulmonary Oedema
  • Acute Hydrocephalus
  • Acute Hypotension
  • Acute Inflammation
  • Acute Intermittent Porphyria (AIP)
  • Acute Interstitial nephritis
  • Acute Joint Pain and Swelling (Children)
  • Acute Kidney Injury
  • Acute Limb Ischaemia
  • Acute Liver Disease
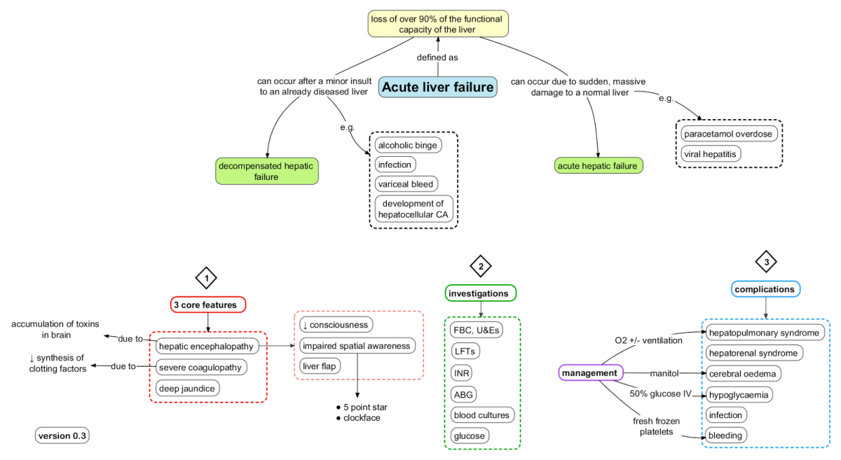
  • Acute Liver Failure
  • Acute Lymphoblastic Leukaemia (ALL)
  • Acute Monoarthritis
  • Acute Myeloblastic Leukaemia (AML)
  • Acute Myocarditis
  • Acute Neck Injury (no fracture)
  • Acute Necrotizing Ulcerative Gingivitis
  • Acute Pancreatitis
  • Acute Pericarditis
  • Acute Phase reactants
  • Acute Porphyrias
  • Acute Promyelocytic Leukaemia (APML)
  • Acute Psychosis
  • Acute Pyelonephritis and Urosepsis (UTI)
  • Acute Radiation Syndromes
  • Acute Respiratory Distress Syndrome (ARDS)
  • Acute Retroviral Syndrome (HIV)
  • Acute Rhabdomyolysis
  • Acute Right-Sided Weakness (OSCE focused) ๐Ÿง 
  • Acute Rotator Cuff Tear
  • Acute Severe Asthma (Status Asthmaticus)
  • Acute Stroke Care Guidance UK Ireland 2023
  • Acute Tracheitis
  • Acute Urinary Retention
  • Acute and Chronic Diarrhoea
  • Acute and Chronic Gout
  • Acute on Chronic Liver Disease Decompensation
  • Acute rash (Child Health)
  • Acutely Ill Critical care patient with High NEWS
  • Acutely Ill Patient with Parkinson's disease
  • Adalimumab ๐Ÿ’Š
  • Addenbrooke's Cognitive Examination-Revised (ACER)
  • Addison Disease (Adrenal Insufficiency)
  • Adefovir
  • Adenocarcinoma of the Ampulla of vater
  • Adenosine deaminase deficiency
  • Adenosine ๐Ÿ’Š
  • Adhesive Capsulitis (Frozen Shoulder)
  • Administer IV Injection
  • Adrenal Adenomas
  • Adrenal Cancer
  • Adrenal Masses Incidentalomas
  • Adrenaline (Epinephrine) ๐Ÿ’Š
  • Adrenocortical crises (Babies)
  • Adrenoleukodystrophy
  • Adrenomyeloneuropathy
  • Adult Onset Stills Disease
  • Adult Polycystic kidney disease
  • Adverse Drug Effects
  • African Trypanosomiasis (Sleeping sickness)
  • Age-Related Macular Degeneration (ARMD)
  • Aicardi syndrome
  • Air Embolism
  • Alberta Stroke program Early CT score (ASPECT) scoring system
  • Albumin
  • Albumin-Protein Creatinine Ratio (PCR)
  • Alcohol Metabolism
  • Alcohol Withdrawal (Delirium Tremens)
  • Alcoholic Hepatitis
  • Alcoholic Ketoacidosis
  • Aldosterone Physiology
  • Alendronate (Alendronic acid) ๐Ÿ’Š
  • Alfacalcidol ๐Ÿ’Š
  • Algorithms
  • Alkaline phosphatase (ALP)
  • Alkalinisation of urine
  • Alkaptonuria
  • Allergic Bronchopulmonary Aspergillosis
  • Allergic Rhinitis
  • Allergic disorders
  • Allergies
  • Allogeneic stem cell transplantation
  • Allopurinol ๐Ÿ’Š
  • Alogliptin (Vipidia) ๐Ÿ’Š
  • Alopecia
  • Alopecia Areata
  • Alpha Thalassaemia
  • Alpha subunit (ASU) of TSH
  • Alpha-1 Antitrypsin (AAT) deficiency
  • Alport's Syndrome
  • Alteplase ๐Ÿ’Š
  • Altitude sickness / Acute Mountain sickness
  • Aluminium and Magnesium Antacids
  • Alveolar Gas Equation
  • Alzheimer disease (Dementia)
  • Amantadine ๐Ÿ’Š
  • Amaurosis fugax
  • Amblyopia
  • Ameloblastoma
  • Amenorrhoea
  • American Trypanosomiasis (Chagas Disease)
  • Amiloride
  • Amino acids
  • Aminoglycosides ๐Ÿ’Š
  • Aminophylline ๐Ÿ’Š
  • Aminosalicylates
  • Amiodarone
  • Amiodarone and Thyroid disease
  • Amitriptyline ๐Ÿ’Š
  • Amlodipine ๐Ÿ’Š
  • Ammonia Encephalopathy
  • Amnestic syndromes and Memory Disorders
  • Amoebiasis Amoebic (Entamoeba histolytica)
  • Amoxicillin
  • Amphetamine toxicity
  • Amphotericin B ๐Ÿ’Š
  • Ampicillin
  • Amputations
  • Anaemia (Child Health)
  • Anaemia (Pregnancy)
  • Anaemia in Chronic Kidney Disease
  • Anaemia of Chronic Disease
  • Anaemia: Assessment
  • Anagrelide ๐Ÿ’Š
  • Anakinra ๐Ÿ’Š
  • Anal Cancer
  • Anal Fissure
  • Analgesic Nephropathy
  • Anaromy and Physiology of the Brain
  • Anatomy and Phsyiology of the Ear
  • Anatomy and Physiology of the Pituitary
  • Anatomy and Physiology of Cilia
  • Anatomy and Physiology of Female Genitalia and Reproduction
  • Anatomy and Physiology of Male Genitalia
  • Anatomy and Physiology of Nerves
  • Anatomy and Physiology of Ribs and Chest Wall
  • Anatomy and Physiology of Small Bowel
  • Anatomy and Physiology of the Abdomen
  • Anatomy and Physiology of the Adrenal Gland
  • Anatomy and Physiology of the Basal Ganglia
  • Anatomy and Physiology of the Biliary system
  • Anatomy and Physiology of the Bladder
  • Anatomy and Physiology of the Bone Marrow
  • Anatomy and Physiology of the Brainstem
  • Anatomy and Physiology of the Breast
  • Anatomy and Physiology of the Cerebellum
  • Anatomy and Physiology of the Cerebral Cortex
  • Anatomy and Physiology of the Coronary Arteries
  • Anatomy and Physiology of the Diaphragm
  • Anatomy and Physiology of the Eye
  • Anatomy and Physiology of the Glomerulus
  • Anatomy and Physiology of the Heart
  • Anatomy and Physiology of the Kidneys
  • Anatomy and Physiology of the Large Bowel (Colon, Rectum, Anal Canal)
  • Anatomy and Physiology of the Larynx
  • Anatomy and Physiology of the Liver
  • Anatomy and Physiology of the Lungs
  • Anatomy and Physiology of the Nose
  • Anatomy and Physiology of the Oesophagus
  • Anatomy and Physiology of the Ovary
  • Anatomy and Physiology of the Pancreas
  • Anatomy and Physiology of the Parathyroid Gland
  • Anatomy and Physiology of the Pelvis
  • Anatomy and Physiology of the Pharynx
  • Anatomy and Physiology of the Rectum
  • Anatomy and Physiology of the Spinal Cord
  • Anatomy and Physiology of the Spleen
  • Anatomy and Physiology of the Stomach
  • Anatomy and Physiology of the Thorax
  • Anatomy and Physiology of the Thymus Gland
  • Anatomy and Physiology of the Thyroid Gland
  • Anatomy and Physiology of the Uterus and Fallopian Tubes
  • Anatomy and Physiology of the Vascular System
  • Anatomy and Physiology of the vagina
  • Anatomy and Physiology: Human
  • Anatomy of Cells and Physiology
  • Anatomy of Dentistry
  • Anatomy of Spinal Column
  • Anatomy of the Cervical Spine Vertebrae C1 (Atlas) and C2 (Axis)
  • Anatomy of the Hand
  • Anatomy of the Inguinal and Femoral canal
  • Anatomy of the Muscles
  • Anatomy of the Skin
  • Anatony and Physiology of the Nephron
  • Andexanet alfa
  • Androgen insensitivity syndrome
  • Aneurysms, ischaemic limb and occlusions
  • Angina bullosa haemorrhagica
  • Angiodysplasia
  • Angiomyolipoma
  • Angioneurotic Oedema
  • Angiotensin Converting Enzyme Inhibitors
  • Angiotensin Converting enzyme (ACE) ๐Ÿ’Š
  • Angular Stomatitis - Cheilitis
  • Anion Gap
  • Ankle-Brachial Pressure Index (OSCE focused)
  • Ankylosing spondylitis
  • Anomalous Coronary Arteries
  • Anorexia Nervosa
  • Anosmia
  • Antacid medication
  • Anterior / Medial Medullary Infarct (Dejerine Syndrome)
  • Anterior Choroidal Artery Ischaemic Stroke
  • Anterior Cruciate ligament injury
  • Anterior Horn Cell diseases
  • Anterior Spinal Cord syndrome
  • Anterior circulation Brain
  • Anthrax (Bacillus anthracis)
  • Anti-Citrullinated Protein Antibody (ACPA)
  • Anti-D immunoglobulin
  • Anti-Hu antibodies
  • Anti-NMDA (NMDAR) receptor encephalitis
  • Anti-OKT3 antibodies
  • Anti-RNP Antibody
  • Anti-Yo antibodies
  • Anti-neutrophilic cytoplasmic antibodies (ANCA)
  • Antiarrhythmic agents
  • Antibiotic Guidelines
  • Antibiotics Mechanisms
  • Antibiotics for Abdominal Infections
  • Anticholinergic Burden
  • Anticholinergic syndrome
  • Anticipation
  • Anticoagulation and Antithrombotic
  • Antidiuretic hormone (Vasopressin)
  • Antigen presenting cells
  • Antimicrobial Choices
  • Antimicrobial agents
  • Antimuscarinic drugs ๐Ÿ’Š
  • Antiphospholipid Syndrome
  • Antithrombin III deficiency (AT3)
  • Anuria and Oliguria
  • Anxiety Phobias and OCD
  • Anxiety disorder: generalised (GAD)
  • Aortic Dissection
  • Aortic Regurgitation
  • Aortic Sclerosis
  • Aortic Stenosis
  • Aortoenteric fistula
  • Apathetic thyrotoxicosis
  • Apixaban
  • Aplastic anaemia
  • Apomorphine ๐Ÿ’Š
  • Apoptosis
  • Appendix Cancer Tumours
  • Approach to the Child with Respiratory Distress
  • Apraxia
  • Arachnoid cyst
  • Arnold Chiari malformation
  • Arrhythmias
  • Arrhythmogenic Right Ventricular Cardiomyopathy
  • Artemisinins ๐Ÿ’Š
  • Arterial blood gas sampling
  • Arterial thrombosis
  • Arteriovenous Malformations
  • Artery of Percheron stroke
  • Artery-to-artery embolic stroke
  • Artesunate
  • Arthritis Diagnosis Compared
  • Arthrocentesis and Synovial fluid analysis
  • Asbestos Related Lung disease
  • Ascites
  • Aspergilloma
  • Aspergillus fumigatus
  • Aspirin ๐Ÿ’Š
  • Aspirin/Salicylate Toxicity
  • Assessing Abdominal Pain
  • Assessing Hearing Loss
  • Assessing Significance
  • Assessing a Patient who is Shocked
  • Assessing and Painful Red eye
  • Assessment of Causes of Nausea ๐Ÿคข
  • Assessment of causes of Vaginal Discharge
  • Assessment of the causes of Chronic Abdominal Pain
  • Asteatotic eczema
  • Asthma
  • Asthma COPD overlap syndrome
  • Astigmatism
  • Astrocytomas
  • Ataxia Telangiectasia
  • Atazanavir
  • Atenolol ๐Ÿ’Š
  • Atherosclerosis
  • Atorvastatin
  • Atracurium
  • Atrial Ectopic beats
  • Atrial Fibrillation (AF)
  • Atrial Fibrillation and Anticoagulation
  • Atrial Fibrillation and Rhythm Control
  • Atrial Natriuretic Peptide (ANP)
  • Atrial flutter
  • Atrial myxoma
  • Atrial septal defect (ASD) ๐Ÿ’”
  • Atrioventricular Nodal Reentrant Tachycardia AVNRT
  • Atrophic vaginitis
  • Atropine Sulfate
  • Attention deficit hyperactivity disorder
  • Auditory hallucinations
  • Autism spectrum disorder
  • Autism spectrum disorder
  • Autoimmune Haemolytic anaemia (AIHA)
  • Autoimmune Hepatitis
  • Autoimmune Liver Disease
  • Autoimmune Polyendocrine Syndromes
  • Automatic Implantable Cardioverter Defibrillator (AICD)
  • Autonomic Nervous System
  • Autonomic neuropathy
  • Autosomal Dominant
  • Autosomal Recessive
  • Avascular Necrosis of Femoral head
  • Axillary Nerve
  • Azathioprine ๐Ÿ’Š
  • Azithromycin
  • B lymphocytes
  • BRASH syndrome
  • BRCA genes (Familial Breast Cancer)
  • Bacillary Dysentery
  • Bacillus cereus poisoning
  • Back pain
  • Backpain / Backache
  • Baclofen ๐Ÿ’Š
  • Bacteria and their Infections
  • Bacterial Vaginosis
  • Bacteroides fragilis
  • Baker's (Popliteal) Cyst
  • Balanitis (Adults)
  • Balanitis (Children)
  • Balkan endemic nephropathy (BEN)
  • Balsalazide (Aminosalicylate)
  • Barrett's oesophagus
  • Barthel Index
  • Bartonella
  • Bartonella henselae (Cat Scratch Disease)
  • Bartters syndrome
  • Basal Cell Carcinoma (BCC)
  • Basic Chemistry for Medicine
  • Basic Concepts of Pregnancy
  • Basic Neuroscience
  • Basic Physics for Medicine
  • Basic Statistics
  • Basilar artery thrombosis
  • Bayes' Theorem
  • Becker Muscular dystrophy
  • Beclometasone (Beclomethasone)
  • Beer Potomania
  • Behaviour/personality change
  • Behavioural and Psychological (BPSD) Symptoms of Dementia
  • Behavioural difficulties in Adults
  • Behavioural difficulties in childhood
  • Behcet's Syndrome
  • Bejel ( Treponema pallidum subspecies endemicum)
  • Belantamab mafodotin (Blenrep)
  • Bell's Palsy (Facial nerve palsy)
  • Bendroflumethiazide (Bendrofluazide) ๐Ÿ’Š
  • Benign Breast Disease
  • Benign Eyelid Conditions
  • Benign Paroxysmal Positional Vertigo (BPPV)
  • Benign Prostatic Hyperplasia
  • Benign recurrent intrahepatic cholestasis
  • Benzodiazepine Toxicity
  • Benzodiazepines
  • Benzylpenicillin Sodium (Penicillin G)
  • Berg Balance Scale
  • Beriplex ๐Ÿ’Š
  • Berylliosis
  • Beta Agonists ๐Ÿ’Š
  • Beta Antagonists/Blockers
  • Beta Blocker toxicity
  • Beta Thalassaemia
  • Beta-2 Microglobulin
  • Beta-lactamases
  • Betahistine (Serc)
  • Bezafibrate
  • Bezafibrate
  • Biceps tendon rupture
  • Bilateral Pontine Infarction due to Basilar Artery Thrombosis
  • Bile salt malabsorption (BAM)
  • Biliary atresia
  • Bilirubin
  • Biochemical Lab values
  • Biochemistry and Physiology of Globins
  • Biological Agents
  • Biology A Level๐Ÿงฌ
  • Biology GCSE ๐Ÿงฌ
  • Bioterrorism
  • Birt-Hogg-Dubรฉ Syndrome
  • Bisacodyl ๐Ÿ’Š
  • Bisoprolol ๐Ÿ’Š
  • Bisphosphonates ๐Ÿ’Š
  • Bites and stings
  • Blackouts and faints (TLOC)
  • Bladder Cancer
  • Bladder Stones
  • Blank Templates
  • Bleeding Antepartum
  • Bleeding Postpartum
  • Bleeding or High INR on Warfarin or other Anticoagulation
  • Bleomycin
  • Blindness - global causes
  • Blood
  • Blood Pressure
  • Blood Transfusion Reactions
  • Blood cultures
  • Blood film interpretation
  • Blood transfusion
  • Blotting Techniques: Gel Electrophoresis
  • Body Mass Index
  • Bone Pain
  • Bone Physiology
  • Bone disease Lab results
  • Bone metabolism RANK RANKL OPG pathway
  • Bone scintigraphy (Bone scan)
  • Bordetella pertussis (Whooping cough)
  • Borrelia burgdorferi
  • Borrelia recurrentis
  • Bortezomib
  • Botulism
  • Boxer's fracture
  • Brachial neuritis (neuralgic amyotrophy)
  • Brain Abscess
  • Brain CT Collection
  • Brain Embryology
  • Brain Herniation syndromes
  • Brain MRI
  • Brain MRI Collection
  • Brain Metastases
  • Brain Natriuretic Peptide (BNP)
  • Brain Physiology
  • Brain Tumours
  • Brain Tumours in Children
  • Branchial cleft cyst
  • Breaking Bad News (OSCE)
  • Breast Cancer
  • Breast Cysts
  • Breast Lump Evaluation
  • Breast abscess and Mastitis and Fat Necrosis
  • Breast tenderness/pain
  • Breathlessness
  • Bretylium ๐Ÿ’Š
  • Broad Complex Tachycardia
  • Bromocriptine
  • Bronchial adenoma
  • Bronchiectasis
  • Bronchiolitis
  • Bronchoscopy
  • Brown-Sequard Spinal Cord syndrome
  • Brucella
  • Brucellosis
  • Brugada syndrome ๐Ÿ’”
  • Bruising
  • Budd-Chiari syndrome
  • Budesonide
  • Buerger disease (Thromboangiitis obliterans )
  • Bulbar vs Pseudobulbar palsy
  • Bulimia Nervosa
  • Bullous Pemphigoid
  • Bumetanide
  • Bunions
  • Buprenorphine ๐Ÿ’Š
  • Bupropion
  • Burkholderia cepacia
  • Burkitt's lymphoma
  • Burns Management Guide
  • Busulphan (Busulfan)
  • Byssinosis
  • C Programming
  • C# programming
  • C++ Programming
  • CADASIL
  • CARASIL
  • CHADS2 - VASc score
  • CMV retinitis
  • CNS fungal Infections
  • CNS infections
  • COVID 19
  • CSF Interpretation
  • CSF Rhinorrhoea
  • CT Basics for Stroke
  • CT Pulmonary angiogram (CTPA)
  • Cabergoline
  • Caesarean Section (CS)
  • Cafรฉ-au-lait spots
  • Caisson Disease Decompression sickness (The Bends)
  • Calcific Uraemic Arteriolopathy (Calciphyalxis)
  • Calcitonin
  • Calcitriol (1,25 Dihydroxycholecalciferol) ๐Ÿ’Š
  • Calcium Channel Blockers
  • Calcium Chloride or Gluconate
  • Calcium Physiology
  • Calcium Pyrophosphate Deposition (Pseudogout)
  • Calcium Resonium
  • Calcium channel blockers toxicity
  • Calot's triangle
  • Campylobacter jejuni
  • Canaliculitis
  • Cancer Pathology
  • Cancer and Stroke
  • Cancer of Unknown Primary
  • Candesartan ๐Ÿ’Š
  • Candidiasis
  • Cannabis toxicity
  • Cannonball Metastases
  • Capacity in Older Adult
  • Capecitabine ๐Ÿ’Š
  • Caplacizumab ๐Ÿ’Š
  • Capnocytophaga canimorsus
  • Capnography
  • Capreomycin
  • Capsular and Pontine Warning Syndromes
  • Captopri ๐Ÿ’Š
  • Carbamazepine ๐Ÿ’Š
  • Carbapenemase-producing Enterobacteriaceae
  • Carbimazole ๐Ÿ’Š
  • Carbohydrates
  • Carbon Monoxide Toxicity
  • Carbon Tetrachloride Toxicity
  • Carbon dioxide embolism
  • Carcinoembryonic antigen (CEA)
  • Carcinoid Heart Disease
  • Carcinoid Tumour Syndrome
  • Carcinoma of the Bile Duct
  • Carcinoma of the Gallbladder
  • Cardiac Amyloid heart disease
  • Cardiac Arrest in Pregnancy
  • Cardiac Catheter ablation
  • Cardiac Echocardiography: Basics and Uses
  • Cardiac Embryology
  • Cardiac MRI
  • Cardiac Resynchronisation Therapy (CRT) Pacemaker
  • Cardiac Syndrome X (Microvascular Angina)
  • Cardiac Troponins
  • Cardiac and Respiratory Rehabilitation
  • Cardioembolic stroke
  • Cardiogenic shock
  • Cardiological Emergencies
  • Cardiology Examination (OSCE)
  • Cardiopulmonary bypass
  • Cardiorespiratory Arrest
  • Caring for Patients with Dementia
  • Carmustine ๐Ÿ’Š
  • Caroticocavernous Fistula
  • Carotid Artery Dissection
  • Carotid Body Tumour
  • Carotid Endarterectomy
  • Carotid Sinus Syncope
  • Carotid Web
  • Carotid sinus massage
  • Carpal tunnel syndrome
  • Carvedilol ๐Ÿ’Š
  • Caspases
  • Castleman's disease
  • Cataract
  • Catheter Related UTI
  • Catheter related Blood stream infection
  • Cauda Equina Syndrome (CES)
  • Cauda equina
  • Caudate Nucleus
  • Causes of Chronic Hepatitis
  • Causes of Eosinophila
  • Causes of Fatigue
  • Causes of Galactorrhoea
  • Causes of Gradual Visual Loss over weeks and months
  • Causes of Hypogonadism
  • Causes of Limp in Children
  • Causes of Neck Pain/Stiffness
  • Causes of Precious Puberty in Children
  • Causes of Ptosis
  • Causes of Short Stature in Children
  • Causes of Stroke
  • Causes of Tall Stature in Children
  • Causes of Tremor
  • Causes of Vertigo
  • Causes of a high Erythrocyte Sedimentation rate (ESR)
  • Causes of abnormal Vaginal bleeding
  • Causes of delayed Onset of Puberty in Children
  • Causes of high C reactive protein (CRP)
  • Cavernous angiomas (Cavernomas)
  • Cavernous sinus
  • Cavernous sinus thrombosis
  • Cefaclor
  • Cefalexin
  • Cefotaxime
  • Ceftazidime
  • Ceftriaxone
  • Cefuroxime
  • Celecoxib
  • Cell Adhesion Molecules
  • Cell Biology
  • Cell Cycle
  • Cell Response to Injury
  • Cellulitis
  • Central Pontine Myelinolysis (Osmotic Demyelination Syndrome)
  • Central Retinal Arterial Occlusion (CRAO)
  • Central Spinal Cord Syndrome
  • Central Venous line Insertion
  • Central and Branch Retinal Vein Occlusion (CRVO/BRVO)
  • Centronuclear Myopathy (CNM)
  • Cerebellar Examination (OSCE)
  • Cerebellar Haemorrhage
  • Cerebellar Ischaemic Stroke
  • Cerebral Amyloid angiopathy (CAA)
  • Cerebral Angiitis
  • Cerebral Angiography
  • Cerebral Angiography and Perfusion
  • Cerebral Arterial Perfusion and Clinical Correlates
  • Cerebral Atrophy vs Hydrocephalus
  • Cerebral Cortex
  • Cerebral Palsy & HIE
  • Cerebral Radiation Vasculopathy
  • Cerebral Salt Wasting
  • Cerebral Vasculitis
  • Cerebral Veins ๐Ÿง 
  • Cerebral Venous Thrombosis (CVT)
  • Cerebral arteritis
  • Cerebral microbleeds
  • Cervical Cancer screening
  • Cervical Lymphadenopathy
  • Cervical Spine Immobilisation and Management
  • Cervical cancer
  • Cervical screening (HPV)
  • Cervical spondylosis
  • Cetirizine
  • Chalazion
  • Chancroid
  • Change in Bowel habit
  • Change in stool colour
  • Charcot Foot Syndrome (CFS)
  • Charcot Marie Tooth (CMT) disease
  • Chediak Higashi syndrome
  • Chemical Pathology
  • Chemistry GCSE
  • Chemosis
  • Chemotherapeutic Agents
  • Chest Abdomen anatomy
  • Chest Pain
  • Chest Pain in the Emergency Department (OSCE focused) โค๏ธ
  • Chest X Ray Collection
  • Chest X Ray Interpretation
  • Chest drain Insertion
  • Chickenpox Varicella Infection
  • Child Abuse and Safeguarding NHS
  • Child abuse
  • Childhood Vaccination in the UK
  • Childhood Vaccination in the USA
  • Chlamydia Infections
  • Chlamydia psittaci
  • Chlamydia trachomatis
  • Chlamydophila pneumoniae
  • Chlorambucil
  • Chloramphenicol
  • Chlordiazepoxide
  • Chloroquine ๐Ÿ’Š
  • Chlorphenamine(Chlorpheniramine)
  • Chlorpromazine ๐Ÿ’Š
  • Cholangiocarcinoma
  • Cholecystitis
  • Cholera (Vibrio cholera)
  • Cholestatic Jaundice
  • Cholesteatoma
  • Cholesterol - Lipids
  • Cholesterol Embolisation Syndrome
  • Cholinergic crisis-syndrome
  • Chondrocalcinosis
  • Chorea - Ballismus
  • Choreoacanthocytosis
  • Chorioamnionitis
  • Choriocarcinoma - Malignant Gestational Trophoblastic Disease
  • Chromatin
  • Chronic Bronchitis
  • Chronic Fatigue Syndrome
  • Chronic Glaucoma
  • Chronic Granulomatous Disease
  • Chronic Inflammation
  • Chronic Inflammatory Demyelinating polyneuropathy
  • Chronic Interstitial Nephritis
  • Chronic Kidney Disease (CKD)
  • Chronic Lymphocytic leukaemia (CLL)
  • Chronic Myeloid Leukaemia (CML)
  • Chronic Obstructive Pulmonary Disease (COPD)
  • Chronic Pancreatitis
  • Chronic Peritonitis
  • Chronic Radiation Enteritis
  • Chronic Rash (Adult/Child)
  • Chronic Urinary Retention
  • Chronic Vision Uni-Bilateral loss (Blindness)
  • Chronic Visual Loss (OSCE focused)
  • Chronic abdominal pain
  • Chronic and recurrent Meningitis
  • Chronic joint pain/stiffness ๐Ÿฆด
  • Chronic mucocutaneous candidiasis
  • Chronic stable angina
  • Ciclosporin ๐Ÿ’Š
  • Cimetidine ๐Ÿ’Š
  • Cinacalcet
  • Ciprofloxacin ๐Ÿ’Š
  • Circulatory Shock (Volume loss)
  • Cirrhosis
  • Cisatracurium
  • Cisplatin
  • Citalopram
  • Cladribine
  • Clarithromycin
  • Cleft lip or palate
  • Clindamycin
  • Clinical Appearance Collections
  • Clinical History Pleuritic Chest Pain ๐Ÿฉบ
  • Clinically Isolated Syndrome (CIS) โ€“ First Demyelinating Event
  • Clonidine
  • Clopidogrel ๐Ÿ’Š
  • Clostridioides difficile Infection
  • Clostridium botulinum Infection
  • Clostridium perfringens
  • Clostridium tetani - Tetanus
  • Clotrimazole cream
  • Clotting pathways
  • Clozapine
  • Clustered Regularly Interspaced Short Palindromic Repeats CRISPR
  • Co Careldopa (Sinemet)
  • Co-Beneldopa (Madopar)
  • Co-codamol
  • Co-trimoxazole (Trimethoprim + Sulfamethoxazole)
  • CoAmoxiclav (Augmentin)
  • Coagulopathy
  • Coal Worker's Pneumoconiosis
  • Coarctation of the Aorta ๐Ÿ’”
  • Cobalt Cardiomyopathy
  • Cocaine Toxicity and Chest pain
  • Cocaine abuse
  • Cocaine toxicity
  • Coccidioidomycosis
  • Codeine
  • Coding
  • Coeliac disease
  • Cogan Syndrome
  • Colchicine ๐Ÿ’Š
  • Cold Agglutinin Disease (CAD/AIHA)
  • Collagen
  • Collesโ€™ fracture of the Radius
  • Colloid cyst in the third ventricle
  • Colloids vs Crystalloids
  • Colonic (Large bowel) Obstruction
  • Colonoscopy
  • Colorectal polyps
  • Colorectal tumours
  • Colposcopy
  • Comatose Patient (OSCE focused)
  • Combined Oral contraceptive pill (COCP) ๐Ÿ’Š
  • Common Chromosomal Defects
  • Common Peroneal Nerve (CPN)
  • Common Problems in Elderly
  • Common Psychiatric Emergencies
  • Common variable immunodeficiency
  • Commotio cordis
  • Community Acquired Pneumonia and Differentials
  • Comparing Groups
  • Compilers
  • Complement
  • Components of a Eukaryotic Gene
  • Comprehensive Clinical Microbiology Tutorial for Medical Students
  • Comprehensive Geriatric Assessment (CGA)
  • Computer Networking
  • Computer Science A Level
  • Computer Science GCSE๐Ÿ“ (J277)
  • Computer Security
  • Concurrent Programming
  • Confirming Death
  • Confusion (OSCE focused)
  • Congenital Acyanotic Heart Disease
  • Congenital Adrenal hyperplasia
  • Congenital Complete Heart Block
  • Congenital Cyanotic Heart Disease (Children)
  • Congenital Hypothyroidism
  • Congenital Talipes Equinovarus - Clubfoot
  • Congenital abnormalities
  • Conjunctivitis
  • Constipation (Adults)
  • Constipation (Children)
  • Constipation in the Elderly
  • Constrictive Pericarditis
  • Contact Dermatitis
  • Continuous Ambulatory Peritoneal Dialysis (CAPD)
  • Continuous Positive Airways Pressure (CPAP)
  • Contraception request/advice
  • Conus Medullaris syndrome
  • Cor Pulmonale
  • Cord Prolapse
  • Corneal Abrasion
  • Coronary artery bypass graft surgery
  • Corticobasal degeneration (Dementia)
  • Corticospinal Tract
  • Corticosteroid-related psychosis ๐Ÿ’Š
  • Corticosteroids : Uses and Cautions
  • Cotard's Syndrome
  • Cough (Adult)
  • Cough (Child)
  • Cowden Syndrome / PTEN Hamartoma Tumour Syndrome
  • Cowpox (Orthopoxvirus)
  • Coxiella Burnetii Q fever
  • Cramps
  • Craniopharyngioma
  • Creatinine Clearance
  • Creutzfeldt Jakob disease
  • Cri du Chat Syndrome
  • Crimean-Congo haemorrhagic fever
  • Critical Illness Neuromuscular Weakness (CINMW)
  • Critical care Crib Sheets
  • Crohn's disease
  • Croup
  • Crouzon Syndrome
  • Crying baby ๐Ÿ‘ถ
  • Cryoprecipitate
  • Cryptococcus neoformans infections (Cryptococcal Infections)
  • Cryptogenic Organising Pneumonia (COP-BOOP)
  • Cryptogenic stroke
  • Cryptography
  • Cryptosporidiosis
  • Crystal arthropathy
  • Cushing disease
  • Cushing syndrome
  • Cushing's Syndrome due to Ectopic ACTH
  • Cutaneous Warts
  • Cutaneous fungal infections
  • Cyanide toxicity
  • Cyanosis
  • Cyclizine
  • Cyclo-oxygenase (COX) enzymes
  • Cyclophosphamide
  • Cycloserine
  • Cys leukotriene receptor antagonists
  • Cystic Fibrosis
  • Cystinosis
  • Cystinuria
  • Cystitis and Urethritis (UTI)
  • Cystoscopy
  • Cytokine Physiology
  • Cytomegalovirus (CMV) infections
  • D Dimer
  • D-lactic acidosis or D-lactate encephalopathy
  • DNA and RNA
  • DNA replication
  • DNACPR in the Older Person
  • Dabigatran ๐Ÿ’Š
  • Dalteparin ๐Ÿ’Š
  • Dandy Walker syndrome
  • Dantrolene ๐Ÿ’Š
  • Dapagliflozin
  • Darierโ€™s disease (Keratosis Follicularis)
  • Darunavir
  • Data Security and Protection
  • Data Structures
  • Data security awareness
  • Database Management
  • DeQuervain's thyroiditis
  • Death Certificates and Cremation UK
  • Death and dying
  • Decision Making by Clinicians
  • Decompressive Hemicraniectomy
  • Decreased appetite
  • Deep Vein Thrombosis (DVT)
  • Deep brain stimulation
  • Dehydration (Child)
  • Dehydration Adult
  • Delusions
  • Demeclocycline ๐Ÿ’Š
  • Dementia with Lewy bodies
  • Dementias
  • Demyelinating Diseases
  • Dengue Fever
  • Denosumab (Prolia) ๐Ÿ’Š
  • Dental Caries
  • Dentatorubral Pallidoluysian Atrophy (DRPLA)
  • Dermatitis Herpetiformis
  • Dermatology Emergencies
  • Dermatology terms
  • Dermatomes
  • Dermatomyositis
  • Dermoid cysts
  • Desferrioxamine ๐Ÿ’Š
  • Desmopressin (DDAVP)
  • Desogestrel (Progestogen Only Pill) ๐Ÿ’Š
  • Developmental Delay & Abnormal Development in Children
  • Developmental Dislocation (Dysplasia) of the Hip (DDH)
  • Dexamethasone
  • DiGeorge syndrome (22q11.2 deletion syndrome)
  • Diabetes Crib Sheets
  • Diabetes Insipidus (AVP Deficiency)
  • Diabetes Mellitus Type 1
  • Diabetes Mellitus Type 1 and DKA (children)
  • Diabetes Mellitus Type 2
  • Diabetes Mellitus in Pregnancy
  • Diabetes Variable Rate Insulin Infusion
  • Diabetes and Hypertension
  • Diabetes and Pregnancy
  • Diabetes in Children
  • Diabetes: (Autonomic) Neuropathy (DAN)
  • Diabetes: Criteria US and UK
  • Diabetes: Eye Disease
  • Diabetes: Foot Problems
  • Diabetes:Complications
  • Diabetic Amyotrophy
  • Diabetic Eye Disease
  • Diabetic Ketoacidosis (DKA) Adults
  • Diabetic Ketoacidosis (DKA) Children
  • Diabetic nephropathy
  • Diabetic neuropathy
  • Diamond-Blackfan anaemia
  • Diamorphine ๐Ÿ’Š
  • Diaphragmatic disorders
  • Diarrhoea (Children)
  • Diazepam
  • Didanosine (ddI) ๐Ÿ’Š
  • Diethylstilbestrol
  • Dieulafoy Lesion
  • Different Forms of Medical Trials and Studies
  • Differential Diagnosis of Malar Rash
  • Differentials of ABC
  • Differentials of Painful thigh
  • Differentiation syndrome
  • Difficulty Swallowing (Dysphagia)
  • Difficulty with breastfeeding ๐Ÿผ
  • Diffuse Alveolar Haemorrhage (DAH)
  • Diffuse Oesophageal spasm
  • Diffuse Parenchymal Lung Disease (DPLD) or Interstitial Lung Disease (ILD)
  • Diffuse large B-cell lymphoma
  • Diffusion Capacity
  • Digoxin
  • Digoxin Toxicity
  • Digoxin-specific antibody
  • Dihydrocodeine
  • Dilated Cardiomyopathy ๐Ÿ’”
  • Diltiazem
  • Diphtheria (Corynebacterium diphtheriae)
  • Diplopia (Double Vision)
  • Dipyridamole
  • Discharges against advice
  • Discoid lupus erythematosus (DLE)
  • Disease prevention/screening
  • Diseases with associated cancers
  • Dislocation Sternoclaivcular joint
  • Disopyramide
  • Disseminated Intravascular Coagulation (DIC)
  • Distal Humerus Fracture
  • Distal Radius Fracture
  • Distributive Shock (Reduced SVR vasodilated)
  • Disulfiram (Antabuse)
  • Diuretics
  • Diverticular disease
  • Diving Physiology
  • Dizziness
  • Dobutamine
  • Dog Bites
  • Domestic Violence and Safeguarding NHS
  • Domperidone
  • Donepezil (Aricept)
  • Donovanosis
  • Dopamine Hydrochloride ๐Ÿ’Š
  • Dopamine agonists
  • Dornase Alpha
  • Dosing Gentamicin
  • Downs syndrome
  • Doxapram ๐Ÿ’Š
  • Doxazosin (Cardura)
  • Doxepin ๐Ÿ’Š
  • Doxorubicin (Adriamycin)
  • Doxycycline
  • Driving Advice
  • Drowning
  • Drug Induced Parkinson disease
  • Drug Metabolism
  • Drug Overdose Adults
  • Drug Reaction Eosinophilia Systemic Symptoms (DRESS syndrome)
  • Drug Toxicity Assessment and Management
  • Drug induced Lupus Erythematosus
  • Drug induced liver disease
  • Drug overdose children
  • Drugs
  • Drugs to Avoid in Acute Renal failure
  • Drugs to avoid Elderly
  • Drugs to avoid in Liver failure
  • Dry and Wet and Gas Gangrene
  • Dual X-ray absorptiometry (DEXA)
  • Duchenne Muscular Dystrophy
  • Dulaglutide GLP-1 agonist ๐Ÿ’Š
  • Duloxetine
  • Duodenal Atresia (Children)
  • Dupuytrens contracture
  • Dural Arteriovenous Malformations
  • Dysmorphic child
  • Dyspepsia (OSCE focused)
  • Dysphagia / Swallowing Problems
  • ECG - Acute Coronary Syndrome
  • ECG - Artefact
  • ECG - Asystole and P wave Asystole
  • ECG - Bundle Branch Blocks
  • ECG - Calculate the electrical axis
  • ECG - Causes of a Dominant R wave in V1
  • ECG - Collection A
  • ECG - Collection B
  • ECG - Heart Block
  • ECG - Hyperkalaemia
  • ECG - Interpretation
  • ECG - Left Axis Deviation
  • ECG - Left Bundle Branch Block LBBB
  • ECG - Left Ventricular Hypertrophy
  • ECG - Low Voltage Complexes
  • ECG - NSTEMI
  • ECG - Normal 12 Lead
  • ECG - Normal ECG basics
  • ECG - P wave
  • ECG - Pathological Q waves
  • ECG - Potential Errors
  • ECG - QT interval
  • ECG - Right Axis Deviation
  • ECG - Right Bundle Branch Block RBBB
  • ECG - Right Ventricular Hypertrophy
  • ECG - ST Elevation Myocardial Infarction STEMI
  • ECG - ST segment changes
  • ECG - ST-T T waves changes
  • ECG - Sinoatrial block
  • ECG - Sinus Bradycardia
  • ECG - The QRS complex
  • ECG - short PR interval
  • ECG Analysis
  • ECG/EKG Crib sheets
  • ECGs for the MLA
  • EEG (Electroencephalogram)
  • ENT emergencies
  • ENT infections
  • Ear Pain (Otalgia)
  • Ear and Nasal Discharge
  • Eating Disorders
  • Ebola Virus Disease
  • Ebstein anomaly
  • Echinocytes
  • Ecstasy toxicity
  • Ectopia lentis (subluxation of the lens)
  • Ectopic Pregnancy
  • Ectropion
  • Eculizumab
  • Eczema/Dermatitis
  • Edoxaban (Lixiana)
  • Edward syndrome (trisomy 18 syndrome)
  • Efavirenz (Sustiva) EFV ๐Ÿ’Š
  • Ehlers-Danlos syndromes
  • Ehrlichiosis
  • Eikenella corrodens
  • Eisenmenger's syndrome
  • Elation/elated mood
  • Elbow Dislocation
  • Elder Abuse and Safeguarding
  • Electrical Storm (Recurrent VT/VF)
  • Electrical injury
  • Electrolyte Abnormalities
  • Electron Transport Chain
  • Embryology of Blood and Immune System
  • Embryology of Limb Development
  • Embryology of Nervous system
  • Embryology of Organ Development
  • Emergency Drugs Collection
  • Emphysema
  • Empty sella syndrome
  • Emtricitabine (Emtriva) FTC ๐Ÿ’Š
  • Enalapril ๐Ÿ’Š
  • Encephalocoele
  • Encopresis in Children
  • End of Life Care Prescribing
  • Endocrine Emergencies
  • Endometrial (Uterine) Cancer
  • Endometriosis
  • Endophthalmitis
  • Endoscopic Retrograde Cholangiopancreatography (ERCP)
  • Endothelins
  • Enfuvirtide ๐Ÿ’Š
  • Enoxaparin Sodium (Clexane-Lovenox) ๐Ÿ’Š
  • Enoximone ๐Ÿ’Š
  • Entacapone
  • Enterococci
  • Enteropathic Spondyloarthritis
  • Entropion
  • Enuresis/Bedwetting in Children
  • Enzyme inducers and inhibitors
  • Enzymes in Humans
  • Eosinophilic Oesophagitis
  • Eosinophilic granulomatosis (Churg Strauss)
  • Ependymoma
  • Epididymitis and Orchitis (Children)
  • Epididymitis and Orchitis in Adults
  • Epidural Haematoma
  • Epidural Spinal abscess
  • Epilepsy
  • Epilepsy - Diagnosis
  • Epilepsy - Idiopathic Generalised Epilepsy
  • Epilepsy in Pregnancy
  • Episcleritis
  • Epistaxis
  • Eplerenone
  • Eponymous brainstem strokes
  • Epstein-Barr Virus infection
  • Equality Diversity and Human Rights
  • Equality Diversity and Inclusion
  • Erb Palsy
  • Erectile dysfunction
  • Ergocalciferol (Calciferol) ๐Ÿ’Š
  • Erlotinib (Tarceva) ๐Ÿ’Š
  • Erysipelas
  • Erysipelothrix rhusiopathiae
  • Erythema Gyratum Repens
  • Erythema Multiforme
  • Erythema Nodosum
  • Erythema ab Igne
  • Erythrodermic Psoriasis
  • Erythromycin
  • Escherichia coli (E. coli)
  • Escitalopram ๐Ÿ’Š
  • Esomeprazole
  • Essential Hypertension
  • Essential Thrombocythaemia (ET)
  • Essential Tremor
  • Etanercept
  • Ethambutol
  • Ethanol toxicity
  • Ethanol ๐Ÿ’Š
  • Ethylene glycol toxicity
  • Etomidate
  • Etravirine (intelence) ETR ๐Ÿ’Š
  • Euglycaemic Ketoacidosis (euDKA) with SGLT2 Inhibitors
  • Ewing sarcoma
  • Exenatide (Byetta) GLP1 agonist ๐Ÿ’Š
  • Exercise Physiology
  • Exercise stress test
  • Exploding head syndrome
  • Extradural haemorrhage
  • Extramedullary plasmacytoma
  • Extrapyramidal symptoms
  • Extrinsic Allergic alveolitis (Hypersensitivity Pneumonitis)
  • Eye Collection
  • Eye Trauma
  • Eye infections
  • Eye pain/discomfort
  • Ezetimibe ๐Ÿ’Š
  • Fabry disease
  • Facial Nerve (VII Cranial nerve)
  • Facial and Periorbital Swelling
  • Facial pain
  • Facioscapulohumeral muscular dystrophy
  • Factor V Leiden Deficiency
  • Faecal Calprotectin
  • Faecal Incontinence
  • Failure to thrive or Faltering growth
  • Falls
  • Familial Adenomatous polyposis (FAP)
  • Familial Hyperlipidaemias
  • Familial Mediterranean Fever (FMF)
  • Familial hypocalciuric hypercalcaemia (FHH)
  • Familial/Hereditary Amyloidosis
  • Family Tree (Pedigree)
  • Family history of possible genetic disorder
  • Famotidine ๐Ÿ’Š
  • Famous Medical Triads
  • Fanconi Anaemia
  • Fanconi Syndrome
  • Farmer's lung
  • Fasciculation
  • Fast Atrial Fibrillation and Rate Control
  • Fat Metabolism
  • Fat embolism
  • Fatal Familial Insomnia (FFI)
  • Fatty acids
  • Febrile convulsion
  • Felodipine (Dihydropyridine)
  • Femoral Hernia
  • Femoral Vein Cannulation
  • Femoral nerve
  • Fentanyl - Fentanil
  • Ferritin
  • Ferrous Fumarate - Gluconate - Sulphate ๐Ÿ’Š
  • Fertilisation and Formation of Zygote
  • Fetal Alcohol Syndrome
  • Fetal-type Posterior cerebral artery (FTP)
  • Fever - all ages
  • Fever in IV Drug User (PUO)
  • Fever in a traveller
  • Fever/Pyrexia of unknown origin (FUO PUO)
  • Fibrinogen
  • Fibromuscular Dysplasia
  • Fibromyalgia
  • Fibrotic Lung Disease
  • Fidaxomicin
  • Fifth Disease (Erythrovirus B19 infection)
  • Finasteride (5 alpha-reductase inhibitor) ๐Ÿ’Š
  • Fire Safety for NHS Professionals
  • First Seizure
  • First Seizure (OSCE focused)
  • Fissure in Ano
  • Fistulo in Ano
  • Fit Notes in General Practice (UK)
  • Fits/seizures and Epilepsy (Children)
  • Fitz-Hugh Curtis Syndrome
  • Fixed Abnormal Beliefs (Delusions)
  • Flashes and Floaters in the Visual Field
  • Flecainide Acetate
  • Flexor sheath infection (flexor tenosynovitis)
  • Flow Cytometry
  • Flucloxacillin
  • Fluconazole
  • Flucytosine
  • Fludrocortisone
  • Fluid balance status and management
  • Flumazenil (Annexate - Romazicon)
  • Fluoxetine
  • Focal Cortical Dysplasia (FCD)
  • Focal Segmental Glomerulosclerosis (FSGS)
  • Foix-Alajouanine syndrome
  • Folate (Folic) acid (B9) ๐Ÿ’Š
  • Folate deficiency (B9)
  • Folinic acid (Leucovorin) ๐Ÿ’Š
  • Follicular lymphoma
  • Folliculitis
  • Fomepizole
  • Fondaparinux ๐Ÿ’Š
  • Food Intolerance in Children
  • Food borne disease
  • Foot Drop
  • Forearm Fractures
  • Foreign Body in Eye
  • Foscarnet Sodium
  • Fosfomycin
  • Foslevodopa / Foscarbidopa
  • Fosphenytoin
  • Foster Kennedy Syndrome
  • Fourniers gangrene
  • Fractured Clavicle
  • Fractured Neck of Femur/Femoral Neck
  • Fractured Pubic Ramus
  • Fractured Scapula
  • Fractured Shaft Femur
  • Fractured Tibia and Fibula
  • Fractures in Children
  • Fractures of Neck and Shaft of Upper humerus
  • Fragile X syndrome
  • Frailty an Overview
  • Fraser guidelines and Gillick Competence
  • Free Radicals
  • Fresh Frozen Plasma
  • Friedreichs Ataxia
  • Frontotemporal dementia
  • Full or Complete Blood Count (FBC CBC)
  • Functional organization of a eukaryotic gene
  • Fungi and their infections
  • Furosemide (Frusemide)
  • Fusidic acid
  • Fusobacteria - Tropical ulcer
  • Fusobacterium
  • G protein-coupled receptors
  • GLP-1 Receptor Agonists
  • Gabapentin ๐Ÿ’Š
  • Galantamine
  • Gallstone ileus
  • Gallstones and biliary colic
  • Gamete intra-fallopian tube transfer (GIFT)
  • Gametogenesis
  • Gamma Glutamyl Transferase (GGT)
  • Gamma hydroxy butyrate (GHB) toxicity
  • Ganciclovir - Valganciclovir
  • Ganglion Cysts
  • Gardner's syndrome
  • Gardnerella vaginalis
  • Gas Gangrene (Clostridial Myonecrosis)
  • Gastric (MALT) Lymphoma
  • Gastric Cancer
  • Gastric Outlet obstruction (pyloric stenosis) in Adults
  • Gastrinoma
  • Gastro Intestinal Stromal Tumours (GIST)
  • Gastro-Oesophageal Reflux (GORD)
  • Gastro-Oesophageal Reflux (Paediatrics GORD)
  • Gastro-oesophageal reflux in Children
  • Gastroenteritis in Adults
  • Gastroenteritis in Children
  • Gastroenterology Examination
  • Gastroenterology Examination (OSCE)
  • Gastrointestinal Emergencies
  • Gastrostomy (PEG) tube managment
  • Gaucher's disease
  • Gene components
  • General Anaesthesia (GA) ๐Ÿ’ค
  • General Basic Fracture management
  • Genetic Diseases
  • Genetic Linkage
  • Genetic Mutations
  • Genital Ulcers
  • Genital Warts (HPV)
  • Gentamicin
  • Geriatric Medicine Emergencies
  • Geriatric Medicine Syllabus (For Resident Doctors in Training)
  • Gerstmann-Straussler-Scheinker Syndrome (GSS)
  • Giardiasis
  • Gilbert's syndrome
  • Gingival (Gum) hyperplasia or hypertrophy
  • Gitelman's syndrome
  • Glasgow Coma scale
  • Glatiramer acetate (Copaxone)
  • Glibenclamide ๐Ÿ’Š
  • Gliclazide
  • Glimepiride
  • Glioblastoma
  • Glipizide
  • Glomerulonephritis
  • Glossitis
  • Glossopharyngeal Nerve (Cranial Nerve IX)
  • Glucagon ๐Ÿ’Š
  • Glucagonoma
  • Glucose 6 phosphate dehydrogenase deficiency
  • Glucose Metabolism
  • Glucose Tolerance Test
  • Glutamate
  • Glycated Haemoglobin HbA1c
  • Glyceryl Trinitrate (GTN) ๐Ÿ’Š
  • Glycogen storage diseases
  • Glycolysis Krebs Electron Transport Chain
  • Glycopyrronium Bromide
  • Goitre
  • Golfer's Elbow (Medial Epicondylitis)
  • Golimumab (Simponi) ๐Ÿ’Š
  • Gonorrhoea
  • Goodpasture's syndrome (Anti GBM disease)
  • Goserelin (Zoladex) ๐Ÿ’Š
  • Government Benefits Available to People with Disabilities UK
  • Gradenigo's syndrome
  • Grades of Recommendation
  • Gradual change in or loss of vision
  • Gram Stain
  • Granuloma annulare
  • Granulomas
  • Granulomatosis with Polyangiitis GPA (Wegeners)
  • Graves Disease (Thyrotoxicosis)
  • Griseofulvin
  • Growth Hormone Deficiency
  • Guillain Barre Syndrome
  • Gum hypertrophy
  • Gynaecological Examination (OSCE)
  • Gynaecological History Taking
  • Gynaecological emergencies
  • Gynaecomastia
  • HAS-BLED score
  • HIV and Post-Exposure Prophylaxis (PEP)
  • HIV and Pre-exposure prophylaxis
  • HIV associated nephropathy (HIVAN)
  • HIV disease New Diagnosis
  • HTLV-1 Associated myelopathy (Tropical Spastic Paraparesis)
  • Haematemesis
  • Haematology Emergencies
  • Haematology Laboratory Values
  • Haematopoietic Stem Cell Transplantation (Previously Bone Marrow Transplantation)
  • Haematospermia
  • Haematuria
  • Haemoglobinopathies
  • Haemoglobins
  • Haemolytic Anaemia
  • Haemolytic Uraemic Syndrome (HUS)
  • Haemolytic disease of the newborn
  • Haemophilia
  • Haemophilia A
  • Haemophilia B
  • Haemophilus aegyptius
  • Haemophilus ducreyi
  • Haemophilus influenzae
  • Haemophilus parainfluenzae
  • Haemopoiesis
  • Haemoptysis
  • Haemorrhagic Transformation of Infarction
  • Haemorrhagic stroke
  • Haemorrhoids (Piles)
  • Hairy Cell Leukaemia
  • Hairy Leukoplakia
  • Hallervorden-Spatz disease (PKAN)
  • Haloperidol
  • Hamman-Rich syndrome
  • Hand foot and mouth disease
  • Hand fractures and Injuries
  • Hantavirus infections
  • Haptoglobins
  • Hartmann's procedure
  • Hartmanns solution (Ringers lactate)
  • Hartnup disease
  • Hashimoto's thyroiditis
  • Head Impulse Test
  • Head Injury and Traumatic Brain Head Injury (TBI)
  • Head Lice
  • Head and Neck Cancers
  • Headache - Acute and Severe
  • Headache - Basilar Migraine
  • Headache - Cluster
  • Headache - Medication Overuse Headache
  • Headaches
  • Health Issues In Pregnancy
  • Health Safety and Manual Handling
  • Hearing Loss
  • Hearing aids
  • Heart Block
  • Heart Failure with preserved and reduced EF
  • Heart Murmurs
  • Heart and Fetal circulation
  • Heat Stroke
  • Helicobacter pylori
  • Helvetica Spotted fever
  • Heme Synthesis, Biochemistry, and Physiology
  • Henoch-Schonlein purpura
  • Heparin - General
  • Heparin - Low Molecular Weight Heparin
  • Heparin - Unfractionated Heparin ๐Ÿ’Š
  • Heparin-induced thrombocytopenia (HIT)
  • Hepatic Encephalopathy
  • Hepatitis
  • Hepatitis (D) Delta Virus
  • Hepatitis A
  • Hepatitis B
  • Hepatitis C
  • Hepatitis E
  • Hepatocellular Carcinoma
  • Hepatology Emergencies
  • Hepatorenal syndromes
  • Hereditary Angio-Oedema
  • Hereditary Elliptocytosis
  • Hereditary Haemochromatosis
  • Hereditary Haemorrhagic Telangiectasia (HHT)
  • Hereditary Spastic Paraparesis
  • Hereditary Spherocytosis (HS)
  • Hereditary neuropathy with pressure palsies
  • Hereditary non polyposis coli (Lynch syndrome)
  • Hernias
  • Hernias (Children)
  • Herpes Gestationis
  • Herpes Simplex Encephalitis (HSV)
  • Herpes Simplex Virus
  • Herpes Varicella-Zoster (Shingles) Infection
  • Herpes Virus 6 and 7
  • Herpes Viruses
  • Herpes Zoster Ophthalmicus (HZO) Shingles
  • Herpes simplex keratitis (HSK)
  • Herpetic Whitlow
  • Heterochromia Iridium
  • Heyde syndrome
  • Hiatus hernia
  • Hiccups (Singultus)
  • Hidradenitis suppurativa (Acne Inversa)
  • Hierarchy of Evidence-Based Trials
  • High Altitude Physiology
  • High Dose Insulin Euglycaemic Therapy (HIET)
  • High Output Stoma
  • Hip Pain (OSCE focused)
  • Hip pain in children
  • Hirschsprung disease (congenital megacolon)
  • Hirsuitism XXX
  • Histones
  • Histoplasmosis
  • Hoarseness and voice change
  • Hodgkin Lymphoma
  • Hodgkins and Non-Hodgkins Lymphoma:
  • Holt-Oram syndrome
  • Holter monitor (tape) 24-72 h
  • Homocystinuria
  • Hookworm
  • Horner's syndrome
  • Horseshoe Kidney
  • Hospital acquired Pneumonia HAP (NICE 139)
  • Hospital-acquired infections
  • How does a CPU work
  • How to Read and Analyze a Medical Paper
  • Human Herpesvirus 6A (HHV-6A)
  • Human Leukocyte Antigen and its Role in Disease Associations
  • Human Metabolism
  • Human albumin solution (HAS)
  • Human papilloma virus infection
  • Human prion diseases
  • Hunter's syndrome (MPS-2)
  • Huntingtons Disease/Chorea
  • Hurler's syndrome (MPS-1)
  • Hydatid disease (Echinococcus)
  • Hydatidiform mole
  • Hydralazine
  • Hydrocephalus and Stroke
  • Hydrocortisone
  • Hydrogen Bonds
  • Hydrogen and other Bonds
  • Hydrops fetalis
  • Hydroxocobalamin - Cyanocobalamin (B12) ๐Ÿ’Š
  • Hydroxocobalamin ๐Ÿ’Š
  • Hydroxychloroquine ๐Ÿ’Š
  • Hydroxyurea (Hydroxycarbamide)
  • Hyoscine (Buscopan) ๐Ÿ’Š
  • Hyper IgM syndrome
  • Hyperacute Stroke Care Pathway
  • Hyperbaric Oxygen therapy
  • Hypercalcaemia
  • Hypercalcaemia of Malignancy
  • Hypercholesterolaemia
  • Hyperemesis Gravidarum
  • Hyperglycaemic Hyperosmolar State (HHS)
  • Hyperinsulinaemic-euglycemic therapy (HIET)
  • Hyperkalaemia
  • Hyperkalaemic and Hypokalaemic Periodic Paralysis
  • Hyperlipidaemia
  • Hypermagnesaemia
  • Hypernatraemia
  • Hyperparathyroidism
  • Hyperphosphataemia (High phosphate)
  • Hyperprolactinaemia
  • Hypertension in Children
  • Hypertension in Pregnancy
  • Hyperthermia and Hypothermia
  • Hypertriglyceridaemia (HTG)
  • Hypertrophic cardiomyopathy (HCM - HOCM) ๐Ÿ’”
  • Hyperuricaemia
  • Hyperventilation Syndrome
  • Hyperviscosity syndrome
  • Hyphaema (US Hyphema)
  • Hypocalcaemia
  • Hypoglossal Nerve (Cranial Nerve XII)
  • Hypoglycaemia
  • Hypogonadism (Female)
  • Hypokalaemia
  • Hypokalaemic Periodic Paralysis
  • Hypomagnesaemia
  • Hyponatraemia
  • Hypophosphataemia (Low phosphate)
  • Hypopituitarism (Pituitary Failure)
  • Hypospadias
  • Hypothermia
  • Hypothyroidism
  • Hypoxia - Reacting to Low Oxygen Saturations
  • Hypoxic-Ischaemic Encephalopathy
  • ICH Classification and Severity Scores
  • IL-12 receptor deficiency
  • IV Immunoglobulin (IVIG)
  • Ibandronic acid (Bisphosphonate) ๐Ÿ’Š
  • Ibuprofen ๐Ÿ’Š
  • Icatibant
  • Idarucizumab (Praxbind) ๐Ÿ’Š
  • Idiopathic Arthritis in Adults
  • Idiopathic Fascicular Left Ventricular Tachycardia
  • Idiopathic Intracranial hypertension
  • Idiopathic Pulmonary Fibrosis
  • Idiopathic Ventricular Tachycardia (IVT)
  • IgA Nephropathy (Berger's disease)
  • Ileostomy vs Colostomy
  • Iliopsoas Abscess
  • Images - Spot diagnoses
  • Imaging for the MLA#1
  • Imaging for the MLA#2
  • Imatinib mesylate
  • Imipenem (Primaxin) with Cilastin
  • Immediate management and assessment of the newborn
  • Immobility
  • Immune Reconstitution Syndrome
  • Immune Thrombocytopenic Purpura (ITP)
  • Immune response
  • Immune-Mediated Necrotizing Myopathy
  • Immunoglobulin G4-related disease (IgG4-RD)
  • Immunoglobulins and their role in Immunity
  • Impetigo
  • Important Metabolic Pathways
  • Impulse control disorders
  • In Situ Thrombosis ๐Ÿฉธ
  • Incidental Findings (Incidentalomas)
  • Inclusion Body Myositis
  • Incubation periods
  • Indapamide ๐Ÿ’Š
  • Index of Makindo
  • Indications for Irradiated Blood Products
  • Indinavir (IND)
  • Infant feeding issues
  • Infantile Spasms (West Syndrome)
  • Infection Associated Cancers
  • Infection Prevention Control for NHS Staff
  • Infection Prevention Control for NHS Staff
  • Infection screening in Septic patient
  • Infectious Colitis
  • Infectious Diarrhoea (OSCE focused)
  • Infectious Mononucleosis (EBV Most Often)
  • Infective Endocarditis
  • Infective Keratitis
  • Inferior Vena Cava Filter
  • Infertility & Subfertility
  • Inflammatory Bowel Disease
  • Inflammatory bowel disease - Acute Severe Colitis
  • Infliximab
  • Influenza
  • Information Governance for NHS Staff
  • Inguinal Hernia
  • Inhaled Levodopa (Inbrijaยฎ)
  • Initial Assessment of Malaria in Children
  • Injury Severity Score (ISS)
  • Insomnia - unable to sleep issues
  • Insulin Degludec (Tresiba)
  • Insulin Detemir (Levemir)
  • Insulin Glargine (Lantus, Abasaglar, Semglee, Toujeo)
  • Insulin Physiology
  • Insulin Pumps
  • Insulinoma
  • Interferon Beta
  • Intermittent Claudication
  • Internal Capsule
  • Internal Jugular vein Cannulation
  • Internuclear Ophthalmoplegia
  • Interstitial Keratitis
  • Interstitial Lung Disease
  • Intestinal Ischaemia
  • Intestinal obstruction (Children)
  • Intestinal obstruction and Ileus
  • Intra Aortic Balloon Pump
  • Intraabdominal abscess
  • Intrauterine death
  • Intravascular large B-cell lymphoma (IVLBCL)
  • Intravenous Iron Replacement
  • Intraventricular haemorrhage (neonates)
  • Introduction to Anaesthetics ๐Ÿ’ค
  • Introduction to Cardiology
  • Introduction to ECGs
  • Introduction to Hormones
  • Introduction to Obstetrics and Gynaecology
  • Introduction to Psychiatry
  • Intubation and Mechanical Ventilation
  • Intussusception in Adults
  • Intussusception in Children
  • Iodine Physiology
  • Iodine deficiency Goitre
  • Ipratropium Bromide (Atrovent) ๐Ÿ’Š
  • Irbesartan ๐Ÿ’Š
  • Iritis (Anterior Uveitis)
  • Iron Salts
  • Iron Studies
  • Iron Studies
  • Iron deficiency Anaemia
  • Iron toxicity
  • Irritable bowel syndrome
  • Ischaemic Colitis
  • Ischaemic Stroke
  • Ischaemic Strokes in the Pons
  • Ischaemic heart disease
  • Isoniazid
  • Isoprenaline ๐Ÿ’Š
  • Isosorbide Dinitrate ๐Ÿ’Š
  • Isosorbide mononitrate ๐Ÿ’Š
  • Isotretinoin (Accutane)
  • Ispaghula Husk (Fybogel) ๐Ÿ’Š
  • Ivabradine ๐Ÿ’Š
  • Jansen Disease
  • Janus kinase 2
  • Jaundice
  • Java Programming
  • Jervell and Lange-Nielsen syndrome
  • Job Syndrome (Hyper IgE syndrome)
  • Jugular Venous pressure
  • Junctional Tachycardia
  • Juvenile Dermatomyositis
  • Juvenile Idiopathic Arthritis (Stills Disease)
  • Juvenile Myoclonic epilepsy (JME)
  • Kallmanns syndrome
  • Kaposi sarcoma (KS)
  • Karnofsky performance status scale
  • Kawasaki disease
  • Keloids
  • Kennedy Syndrome (Spinal and Bulbar Muscular Atrophy (SBMA))
  • Keratoacanthoma
  • Keratoconus
  • Kernicterus
  • Ketamine
  • Ketoconazole ๐Ÿ’Š
  • Ketones
  • Klebsiella pneumonia
  • Klinefelter Syndrome
  • Klumpke palsy
  • Knee Joint Structure and Form
  • Koebner phenomenon
  • Kugelberg-Welander Syndrome (Spinal Muscular Atrophy Type III)
  • Kuru
  • Kwashiorkor
  • L-Thyroxine (T4)
  • Labetalol (Trandate) ๐Ÿ’Š
  • Labour and Complications
  • Labyrinthitis and Vestibular Neuronitis
  • Lac operon
  • Lacerations
  • Lacerations
  • Lactate
  • Lactate dehydrogenase (LDH)
  • Lactic acidosis
  • Lactobacillus acidophilus
  • Lactose Intolerance
  • Lactulose ๐Ÿ’Š
  • Lacunar Stroke Syndromes
  • Lady Windermere syndrome
  • Lambert-Eaton syndrome (LEMS)
  • Lamivudine (3TC) ๐Ÿ’Š
  • Lamotrigine ๐Ÿ’Š
  • Langerhans cell histiocytosis (LCH)
  • Language and Dysphasia
  • Lansoprazole ๐Ÿ’Š
  • Lanthanum
  • Large for Gestational Age (LGA)
  • Larva Currens (Strongyloides stercoralis)
  • Lassa haemorrhagic fever (LHF)
  • Lateral Medullary Syndrome
  • Law and Mental Health (UK)
  • Law and Mental Health (USA)
  • Laxatives
  • Le Fort Fractures
  • Lead toxicity
  • Learning disability
  • Leber hereditary optic neuropathy (LHON)
  • Lecanemab (Leqembi)
  • Leflunomide (Arava) ๐Ÿ’Š
  • Left Ventricular Outflow Tract (LVOT) Tachycardia
  • Legal definition of Blindness
  • Legionella Pneumophila
  • Leishmaniasis (Cutanenous and Visceral)
  • Lemierre's syndrome
  • Lenalidomide (Revlimid)
  • Length Dependent Polyneuropathy
  • Lennox-Gastaut syndrome
  • Lenticulostriate branch occlusion
  • Leprosy (Hansenโ€™s disease)
  • Leptin
  • Leptomeningeal Metastases
  • Leptospira interrogans
  • Leptospirosis (Weil's Disease) (Notifiable)
  • Leriche syndrome (aortoiliac occlusive disease)
  • Lesch-Nyhan syndrome
  • Leukaemia
  • Leukoariosis
  • Leukocoria (White Pupillary Reflex) ๐Ÿ‘๏ธ
  • Leukocyte alkaline phosphatase
  • Leukocytoclastic vasculitis
  • Leukotrienes
  • Levetiracetam (Keppra) ๐Ÿ’Š
  • Levobupivacaine
  • Levodopa
  • Levomepromazine
  • Levosimendan ๐Ÿ’Š
  • Lhermitte Duclos Disease
  • Li Fraumeni syndrome
  • Lichen Planus
  • Liddle's syndrome
  • Lidocaine(Lignocaine) ๐Ÿ’Š
  • Lightning strike
  • Limb Weakness
  • Limb girdle dystrophy
  • Limbic Encephalitis
  • Linagliptin (Trajenta)
  • Linezolid
  • Liothyronine Sodium L-Triiodothyronine (T3)
  • Lipid emulsion therapy - Intralipid ๐Ÿ’Š
  • Lipoatrophy
  • Lipoprotein lipase deficiency
  • Liraglutide (Victoza) ๐Ÿ’Š
  • Lisinopril ๐Ÿ’Š
  • Listerial Meningitis
  • Listeriosis
  • Lithium
  • Lithium toxicity
  • Livedo Reticularis
  • Liver Biopsy
  • Liver Examination (OSCE)
  • Liver Transplantation
  • Liver abscess
  • Liver disease in Pregnancy
  • Local Anaesthetics for Suturing or other Procedures
  • Localisation of cortical function
  • Locked in Syndrome
  • Lofepramine ๐Ÿ’Š
  • Loffler's syndrome (Pulmonary Eosinophilia)
  • Loin Pain
  • Long COVID
  • Long QT syndrome (LQTS) Congenital
  • Long chain acyl-CoA dehydrogenase deficiency
  • Long term Oxygen therapy (LTOT)
  • Loop diuretics
  • Loperamide ๐Ÿ’Š
  • Lopinavir
  • Loratadine
  • Lorazepam ๐Ÿ’Š
  • Losartan ๐Ÿ’Š
  • Loss of Libido
  • Loss of red reflex
  • Louse-Borne vs Tick-Borne Relapsing Fever
  • Louse-borne relapsing fever
  • Low CSF pressure Headache
  • Low mood/affective/depression problems
  • Lower Gastrointestinal Bleeding
  • Lower Limb Fractures
  • Lower Limb Fractures and Injuries
  • Lower Limb Neurology (OSCE)
  • Lower Limb Soft Tissue Injuries
  • Lower respiratory tract infection (Child)
  • Lown Ganong Levine Syndrome (LGL) AVRT
  • Lugol iodine ๐Ÿ’Š
  • Lumbar and Sacrum anatomy and function
  • Lumbar puncture
  • Lumbrosacral Radiculopathy
  • Lump in Groin
  • Lung Abscess
  • Lung Cancer
  • Lung Empyema
  • Lung Transplant
  • Lupus Nephritis
  • Lupus Vulgaris
  • Lyme disease
  • Lymphadenopathy
  • Lymphocytes
  • Lymphocytic Hypophysitis
  • Lymphogranuloma Venereum (LGV)
  • Lymphoproliferative Disorders
  • Lyonization (X-Inactivation)
  • Lysergic acid diethylamide (LSD) Toxicity
  • Lysosomal storage diseases
  • MELAS
  • MR cholangiopancreatography (MRCP)
  • Macrocytic anaemia
  • Macroglossia
  • Macrophage activation syndrome (MAS)
  • Magnesium Physiology
  • Magnesium Sulphate - Sulfate
  • Magnetic resonance cholangiopancreatography
  • Magnetic resonance imaging
  • Major Disaster Plan
  • Major Histocompatibility complex
  • Malabsorption - small intestine
  • Malaria
  • Malaria Falciparum (Includes Cerebral Malaria)
  • Male Urethral Catheterisation
  • Malignant Ascites
  • Malignant Breast Disease
  • Malignant Hyperparathyroidism due to PTHrP
  • Malignant Hyperpyrexia (Malignant Hyperthermia)
  • Malignant Hypertension
  • Malignant MCA syndrome
  • Malignant Melanoma
  • Malignant pleural mesothelioma
  • Mallet Finger
  • Mallory-Weiss Tear
  • Malnutrition Adults and the Elderly
  • Malnutrition Universal Screening Tool
  • Malnutrition universal screening tool (MUST)
  • Management of Bites
  • Management of Type 2 Diabetes
  • Mania
  • Mannitol
  • Mantle cell lymphoma
  • Marantic Endocarditis
  • Marasmus
  • Maraviroc (Celsentri) ๐Ÿ’Š
  • Marburg virus disease
  • Marchiafava Bignami syndrome
  • Marfan syndrome
  • Marginal Keratitis
  • Marginal Zone Lymphoma
  • Mask-Related Acne (Maskne)
  • Massive Haemorrhage and Massive Transfusion Protocol (MTP)
  • Mastoiditis
  • Maths and Physics Crib Sheets
  • Maturity Onset Diabetes of the Young (MODY)
  • McArdles disease (type V)
  • McCune Albright syndrome
  • Measles (notifiable)
  • Mebeverine
  • Mechanical Thrombectomy for Ischaemic Stroke
  • Meckel diverticulum
  • Meconium
  • Median Nerve
  • Medical Licensing Assessment Content Map (GMC)
  • Medical Tweetorial Links
  • Medical conditions affecting the Teeth
  • Medullary Sponge kidney
  • Medulloblastoma
  • Mefenamic acid
  • Mefloquine (Larium)
  • Megaloblastic anaemia
  • Melaena
  • Melatonin
  • Melioidosis (Burkholderia pseudomallei)
  • Memantine Hydrochloride ๐Ÿ’Š
  • Membranous Glomerulonephritis
  • Memory Loss
  • Menetrier disease
  • Menieres disease
  • Meningioma
  • Menkes Disease
  • Menopause
  • Menopause and Menopausal Problems
  • Menstrual cycle
  • Menstrual problems
  • Mental Capacity Act 2005
  • Mental Health Act 1983
  • Mental capacity concerns
  • Mental health problems in pregnancy or postpartum ๐Ÿคฐ
  • Mercaptopurine ๐Ÿ’Š
  • Meropenem
  • Mesalazine (Aminosalicylate)
  • Mesangiocapillary Glomerulonephritis
  • Mesenteric Ischaemia
  • Mesenteric adenitis
  • Mesial temporal lobe epilepsy
  • Metabolic Syndrome X
  • Metabolic acidosis
  • Metabolic alkalosis
  • Metachromic leukodystrophy
  • Metastatic Adenocarcinoma
  • Metastatic Calcification
  • Metastatic bone disease
  • Metastatic disease
  • Metformin
  • Methaemoglobinaemia
  • Methanol Toxicity
  • Methicillin Resistant Staphylococcus Aureus (MRSA)
  • Methodone
  • Methods to reduce toxin absorption
  • Methotrexate ๐Ÿ’Š
  • Methylcellulose ๐Ÿ’Š
  • Methylprednisolone
  • Methylthioninium chloride (Methylene blue)
  • Metoclopramide
  • Metolazone ๐Ÿ’Š
  • Metoprolol ๐Ÿ’Š
  • Metronidazole (Flagyl)
  • Metyrapone (Metopirone) ๐Ÿ’Š
  • Miconazole
  • Microangiopathic Haemolytic anaemia
  • Microbiology and Assessment of Streptococcus
  • Microcytic anaemia
  • Microscopic Polyangiitis
  • Microscopic colitis
  • Microstomia
  • Microtubules
  • Midazolam
  • Middle East Resp Syndrome (MERS) Coronavirus
  • Midodrine
  • Mifepristone
  • Migraine
  • Miliary (Disseminated) Tuberculosis
  • Miller-Fisher syndrome
  • Milrinone
  • Milwaukee shoulder syndrome
  • Mini Mental State Examination (MMSE)
  • Minimal Change Disease Glomerulonephritis
  • Minocycline
  • Minoxidil
  • Mirabegron ๐Ÿ’Š
  • Mirizzi syndrome
  • Mirtazapine
  • Mirvetuximab soravtansine (Elahere)
  • Miscarriage
  • Misoprostol
  • Misplaced Nasogastric tube insertion
  • Mitochondria
  • Mitochondrial diseases
  • Mitosis and Meiosis
  • Mitral Regurgitation (Incompetence)
  • Mitral Stenosis vs Regurgitation
  • Mitral Stenosis ๐Ÿ’”
  • Mitral Valve prolapse ๐Ÿ’”
  • Mittelschmerz
  • Mixed Connective Tissue Disease (MCTD)
  • Mobility aids
  • Modified Oxford Handicap Scale (MOHS)
  • Modified Rankin Score
  • Modified Valsalva
  • Molecular Structures for Medicine
  • Molluscum contagiosum
  • MonkeyPox (MPOX)
  • Monoclonal gammopathy Undetermined significance
  • Monocytes
  • Monosodium glutamate (MSG) syndrome
  • Montelukast
  • Montreal Cognitive Assessment (MOCA)
  • Moraxella catarrhalis
  • Morphine Sulphate ๐Ÿ’Š
  • Morphological Blood film abnormalities and variants
  • Mosquito borne diseases
  • Most Common Cancers in the UK & Red Flags
  • Motor End Plate
  • Motor Neuron Disease (MND-ALS)
  • Moyamoya disease
  • Muckle Wells syndrome
  • Multifocal Atrial Tachycardia
  • Multifocal Motor Neuropathy with Conduction block
  • Multiple Antithrombotics Anticoagulants
  • Multiple Crib sheets
  • Multiple Endocrine Neoplasia type 1 (MEN1)
  • Multiple Endocrine Neoplasia type II (MEN2)
  • Multiple Myeloma
  • Multiple Organ Dysfunction Syndrome
  • Multiple Pregnancy
  • Multiple Sclerosis (MS)
  • Multiple System Atrophy (MSA)
  • Mumps (Notifiable)
  • Muscle Pain Myalgia
  • Muscular Dystrophies
  • Musculocutaneous nerve
  • Musculoskeletal deformities
  • Musculoskeletal deformities
  • Myasthenia Gravis
  • Mycophenolate mofetil
  • Mycoplasma pneumoniae
  • Mycoplasmas
  • Mycosis Fungoides (Sezary Syndrome)
  • Myelin Oligodendrocyte Glycoprotein (MOG) & MOG Antibody-Associated Disease (MOGAD)
  • Myelodysplastic syndrome (Myelodysplasia)
  • Myelofibrosis
  • Myelopathy (Disorder of Spinal cord)
  • Myeloproliferative disorders
  • Myeloproliferative vs Lymphoproliferative Disorders
  • Myobacterium avium Complex Infection
  • Myocardial perfusion
  • Myoclonus
  • Myoglobin
  • Myotomes
  • Myotonic dystrophy - Dystrophia myotonica
  • Myxoedema coma
  • N-Acetylcysteine (Parvolex) ๐Ÿ’Š
  • NICE and other guidelines links
  • NSAID toxicity
  • Nail disorders
  • Naloxone (Narcan) Opiate antagonist
  • Naproxen
  • Narcolepsy
  • Narrow Complex Tachycardia
  • Nasal Discharge
  • Nasal Obstruction
  • Nasal polyps
  • Natalizumab (Tysabri)
  • National Early Warning Score NEWS 2 Score
  • National Institutes of Health Stroke Scale (NIHSS)
  • Natural Language processing
  • Neck Swellings by Triangle
  • Necrotising Enterocolitis
  • Necrotising fasciitis
  • Needlestick injury and PEP
  • Nefopam ๐Ÿ’Š
  • Neisseria meningitidis (Meningococcus)
  • Nelson Syndrome
  • Nemaline myopathy
  • Neomycin ๐Ÿ’Š
  • Neonatal Abstinence Syndrome NAS
  • Neonatal Jaundice
  • Neonatal Lupus Erythematosus
  • Neonatal death or cot death
  • Neonatal death or cot death
  • Neonatal meningitis
  • Neostigmine ๐Ÿ’Š
  • Nephritic vs Nephrotic syndrome
  • Nephroblastoma (Wilm's tumour)
  • Nephrotic Syndrome in Children
  • Nephrotic syndrome in Adults
  • Nephrotoxic drugs
  • Nerve conduction studies
  • Neuroanatomy Images
  • Neuroblastoma
  • Neurocysticercosis (Taenia solium a pork parasite)
  • Neuroferrinopathy
  • Neurofibromatosis Type 1
  • Neurofibromatosis Type 2
  • Neuroleptic Malignant Syndrome
  • Neurological - Vision and Eye movements
  • Neurological Examination - Cortical Functions
  • Neurological Examination - Motor
  • Neurological Examination - Speech&Language
  • Neurological Sensory Examination (OSCE)
  • Neurological examination - Eyes
  • Neurological or ENT Examination - Nystagmus
  • Neurology Chapter
  • Neuromuscular weakness
  • Neuromyelitis Optica (Devic's disease)
  • Neuropathic Pain Management
  • Neuropathic pain
  • Neuroscience of Memory
  • Neurosurgery
  • Neurotransmitters
  • Neutropenia
  • Neutropenic Sepsis
  • Neutrophil Alkaline Phosphatase
  • Neutrophils
  • Nevirapine (Viramune) NEV-NVP ๐Ÿ’Š
  • New Headache (OSCE focused)
  • New Onset Weakness (OSCE focused)
  • Newborn Bloodspot (Heel Prick) Screening
  • Niacin deficiency (Pellagra Vitamin B3)
  • Nicardipine (Cardene)
  • Nicorandil
  • Niemann-Pick disease
  • Nifedipine ๐Ÿ’Š
  • Night sweats
  • Nikolsky's sign
  • Nimodipine (Nimotop)
  • Nipple Discharge
  • Nirsevimab (Beyfortus)
  • Nitrates
  • Nitric Oxide
  • Nitrofurantoin
  • Nitrous oxide use and abuse
  • Nizatidine ๐Ÿ’Š
  • Nocardia
  • Noise induced hearing loss
  • Non Alcoholic Fatty Liver Disease MASLD and MASH
  • Non Convulsive Status Epilepticus
  • Non Hodgkin Lymphoma
  • Non gonococcal urethritis
  • Non invasive ventilation (NIV)
  • Non steroidal anti inflammatory drugs (NSAIDs)
  • Non-Arteritic Anterior Ischaemic Optic Neuropathy
  • Non-accidental injury
  • Non-accidental injury (children)
  • Noonan syndrome
  • Noradrenaline (Norepinephrine) ๐Ÿ’Š
  • Normal Distribution
  • Normal Pressure Hydrocephalus
  • Normal Saline 0.9%
  • Normal pregnancy and Antenatal care
  • Normocytic anaemia
  • Norovirus
  • Nortriptyline ๐Ÿ’Š
  • Nosocomial infections
  • Notifiable disease and organisms UK
  • Nucleotides
  • Nutrition in Infants Breastfeeding
  • Nystatin ๐Ÿ’Š
  • OSCE Abdominal Examination
  • OSCE Ascites Examination
  • OSCE Blood pressure
  • OSCE Breast Anatomy Exam
  • OSCE Cardiac History Taking
  • OSCE Causes of Male Infertility
  • OSCE Cranial nerves and examination
  • OSCE Dysphagia Swallowing
  • OSCE Ear Examination
  • OSCE Examination of Visual Fields
  • OSCE Examining for Finger Clubbing
  • OSCE Examining the Arterial Pulse
  • OSCE Examining the Jugular Venous Pressure (JVP)
  • OSCE Eye Examination
  • OSCE Failure to Thrive
  • OSCE Gastroenterology History taking
  • OSCE Inguinal Examination
  • OSCE Jaundice
  • OSCE Leg Pain & Swelling
  • OSCE Lower Limb Neurological Examination
  • OSCE Male Genital exam
  • OSCE Monocular loss of vision
  • OSCE Neurological Examination - Cognition
  • OSCE Neurological Examination Face
  • OSCE Neurology - History taking
  • OSCE Rectal Bleeding
  • OSCE Respiratory - History Taking
  • OSCE Shoulder exam
  • OSCE Station Hearing Loss
  • OSCE Station โ€“ Melaena
  • OSCE Testicular/Scrotal Examination
  • OSCE Thyroid Exam
  • OSCE Unintentional Weight Loss
  • OSCE Upper Limb Neurology Examination
  • Obesity
  • Obesity and Pregnancy
  • Object orientated programming
  • Obsessive-Compulsive disorder
  • Obstetric definitions
  • Obstetrics Emergencies
  • Obstructive Lung Diseases
  • Obstructive Shock (Mechanical Obstruction)
  • Obstructive Sleep Apnoea
  • Occupational Lung Disease
  • Octreotide ๐Ÿ’Š
  • Oculomotor Nerve (Cranial Nerve III)
  • Oesophageal Carcinoma
  • Oesophageal Perforation - Rupture
  • Oesophageal Variceal Bleeding
  • Oesophagogastroduodenoscopy (OGD/EGD)
  • Olanzapine
  • Older Patient with Swallowing Problems
  • Olecranon Fracture
  • Olfactory Nerve (Cranial Nerve I)
  • Oligodendroglioma
  • Olmersartan
  • Olsalazine (Aminosalicylate)
  • Omalizumab
  • Omeprazole ๐Ÿ’Š
  • Onchocerciasis
  • Oncogenic viruses
  • Ondansetron
  • Ophthalmic Emergencies
  • Ophthalmic Nerve
  • Ophthalmology Exam Lists
  • Opiates
  • Opicapone
  • Opioid/Opiate toxicity
  • Opsonisation
  • Optic Nerve (Cranial Nerve II) and tract
  • Optic Neuritis
  • Optic atrophy
  • Optics Pathway
  • Oral Aphthous Ulcers
  • Oral Candidiasis
  • Oral Leukoplakia
  • Orbital Cellulitis vs Preorbital Cellulitis
  • Orf (Contagious Ecthyma)
  • Organism and sensitivities
  • Organomegaly
  • Organophosphate (OP) Toxicity
  • Orphenadrine
  • Orthostatic Hypotension
  • Orthostatic Hypotension
  • Oseltamivir - Tamiflu
  • Osteoarthritis
  • Osteochondroma
  • Osteogenesis Imperfecta
  • Osteogenic sarcoma (Osteosarcoma)
  • Osteomalacia
  • Osteomyelitis
  • Osteonecrosis of the jaw
  • Osteopetrosis
  • Osteoporosis
  • Otitis Externa (Malignant)
  • Otitis Media
  • Otosclerosis
  • Ottawa rules for ankle and foot x-ray
  • Ovarian Cancer
  • Ovarian Cyst
  • Overlap Syndrome
  • Oxford / Bamford Classification
  • Oxford community stroke project (Bamford)
  • Oxidation and Reduction for Medical Students
  • Oxybutynin (Ditropan) ๐Ÿ’Š
  • Oxycodone (Oxycontin-Oxynorm)
  • Oxygen delivery devices
  • Oxytetracycline
  • POEMS syndrome
  • Pabrinex
  • Pacemakers
  • Paediatric Autoimmune Neuropsychiatric Disorders Associated with Streptococcal Infections
  • Paediatric emergencies
  • Pagets (Bone) disease
  • Pain Management : Acute & Chronic
  • Pain on inspiration
  • Painful Sexual Intercourse (Dyspareunia)
  • Painful Shoulder syndromes
  • Painful swollen leg
  • Palliation - Nausea Dyspnoea Secretions Pain
  • Palliation prescribing
  • Pallor
  • Palpitations
  • Pamidronate (Bisphosphonate) ๐Ÿ’Š
  • Panayiotopoulos Syndrome in Children
  • Pancoast tumour (Cancer)
  • Pancreatic Cancer
  • Pancytopenia
  • Panic Disorder
  • Panton-Valentine leucocidin toxin
  • Pantoprazole ๐Ÿ’Š
  • Pantothenate Kinaseโ€“Associated Neurodegeneration
  • Papilloedema
  • Paracetamol (Acetaminophen)
  • Paracetamol (Acetaminophen) toxicity
  • Paracoccidioidomycosis
  • Paradoxical embolisation
  • Paraneoplastic Limbic Encephalitis (Dementia)
  • Paraneoplastic cerebellar degeneration
  • Paraphimosis (urological emergency)
  • Paraquat toxicity
  • Parkinson Hyperpyrexia Syndrome
  • Parkinson Plus syndromes
  • Parkinson disease
  • Parkinsonism and Tremors
  • Paronychia
  • Parotitis
  • Paroxetine
  • Paroxysmal Nocturnal Haemoglobinuria
  • Pasteurella multocida
  • Patau syndrome (trisomy 13)
  • Patellar Bursitis
  • Patent Ductus arteriosus (PDA)
  • Patent Foramen Ovale (PFO)
  • Pathological Gaits ๐Ÿšถโ€โ™‚๏ธ
  • Pathological bone fracture
  • Patient on Anticoagulant and Antiplatelet Therapy
  • Patients who refuse treatment or lack capacity
  • Patiromer
  • Pattern Recognition Receptors
  • Pectus Excavatum
  • Pegvisomant ๐Ÿ’Š
  • Pelvic Inflammatory Disease
  • Pelvic Mass
  • Pelvic Pain
  • Pelvic fractures
  • Pemphigus Vulgaris
  • Penetrating Abdominal Trauma
  • Penicillamine ๐Ÿ’Š
  • Penicillin Allergy
  • Penicillins
  • Penile Cancer
  • Peptic ulcer disease (PUD) and gastritis in Children
  • Peptic ulcer disease and Gastritis in Adults
  • Percutaneous Endoscopic Gastrostomy (PEG) procedure:
  • Pergolide
  • Perianal abscesses and fistulae
  • Perianal symptoms
  • Pericardial Disease
  • Pericardial Effusion and Tamponade
  • Perimesencephalic Subarachnoid haemorrhage
  • Perindopril
  • Perinephric abscess
  • Perioperative Anticoagulation
  • Peripartum cardiomyopathy ๐Ÿ’”
  • Peripheral Arterial Disease (PAD)
  • Peripheral Nerve Palsies
  • Peripheral nerve injuries/palsies (Children)
  • Peripheral neuropathy
  • Peripheral oedema and ankle swelling
  • Peripherally inserted central catheters (PICC)
  • Peritonitis
  • Peritonsillar Abscess (Quinsy)
  • Pernicious anaemia
  • Personality Disorders
  • Perthes disease (Osteochondritis of the Hip)
  • Petechial Rash in Adult or Child
  • Pethidine
  • Peutz-Jeghers syndrome
  • Peyronieโ€™s Disease
  • Phaeochromocytoma
  • Phagocytes
  • Pharmacokinetic
  • Pharmacokinetics
  • Pharmacology in the Elderly
  • Pharyngeal arch derivatives
  • Pharyngitis
  • Phenobarbital sodium
  • Phenoxymethylpenicillin (Penicillin V)
  • Phentolamine ๐Ÿ’Š
  • Phenylketonuria (PKU)
  • Phenytoin (Dilantin)
  • Philadelphia chromosome
  • Phimosis
  • Phobic disorders
  • Phocomelia and Thalidomide
  • Phosphorus/Phosphate
  • Physics A Level ๐Ÿ“˜
  • Physics GCSE
  • Physics of flow for Medical students
  • Picolax - Citrafleet
  • Pilonidal Abscess (sinus)
  • Pinta (Treponema carateum)
  • Pioglitazone (Thiazolidinediones)
  • Pituitary Apoplexy
  • Pituitary Tumours
  • Pityriasis or Tinea versicolor infections
  • Pityriasis rosea
  • Pivmecillinam (a penicillin antibiotic)
  • Placenta praevia
  • Placental abruption
  • Plantar fasciitis
  • Plasmapheresis
  • Plasmids
  • Platelets
  • Pleural effusion
  • Pleural tap (thoracentesis)
  • Pneumococcal meningitis
  • Pneumoconiosis
  • Pneumocystis jirovecii pneumonia
  • Pneumonia in Children
  • Pneumonia ๐Ÿฉบ (OSCE focused)
  • Poisoning
  • Poisons eliminated Haemodialysis - perfusion
  • Poliomyelitis
  • Polyarteritis nodosa (PAN)
  • Polyarticular arthritis
  • Polycystic Ovary syndrome
  • Polycythaemia
  • Polycythaemia Vera (Primary Polycythaemia)
  • Polydipsia (thirst)
  • Polymerase chain reaction
  • Polymorphic light eruption
  • Polymyalgia Rheumatica
  • Polymyositis
  • Polypharmacy and STOPP/START criteria
  • Polyuria
  • Polyuria and Thirst (OSCE focused)
  • Pontiac fever (Legionella Pneumophila)
  • Pontine-Midbrain haemorrhage
  • Popliteal Artery Aneurysm
  • Porphyria Cutanea Tarda (PCT)
  • Porphyria Testing
  • Portal Hypertension
  • Positron and Single photon Emission Tomography
  • Post Menopausal Bleeding
  • Post Partum Thyroiditis
  • Post Polio Syndrome (PPS)
  • Post Streptococcal/Infectious Glomerulonephritis
  • Post Stroke Epilepsy (PSE)
  • Post-Traumatic Stress Disorder (PTSD)
  • Post-exposure prophylaxis with Immunoglobulins
  • Post-operative surgical care and complications
  • Post-transplant lymphoproliferative disorders (PTLDs)
  • Posterior Reversible Encephalopathy Syndrome (PRES)
  • Posterior circulation
  • Postmenopausal Bleeding (OSCE focused)
  • Postpartum / Postnatal Psychosis
  • Postpartum/Postnatal Depression
  • Postprandial hypotension
  • Postural Orthostatic Tachycardia Syndrome (POTS)
  • Postโ€‘fall management: Concerns for the Onโ€‘Call Team
  • Potassium Physiology
  • Pralidoxime ๐Ÿ’Š
  • Pramipexole (Mirapexin) ๐Ÿ’Š
  • Prasugrel ๐Ÿ’Š
  • Pravastatin ๐Ÿ’Š
  • Praziquantel
  • Prazosin
  • Pre-Operative Assessment
  • Pre-eclampsia, Gestational Hypertension
  • Prednisolone
  • Prednisone
  • Pregabalin
  • Pregnancy risk assessment
  • Premature Menopause
  • Prematurity
  • Premed Anatomy
  • Premed Pathology ๐Ÿ”ฌ
  • Premed Pharmacology
  • Premedical Biochemistry
  • Premedical Immunology ๐Ÿง 
  • Premedical Microbiology ๐Ÿงซ
  • Premedical Physiology
  • Presbyacusis(Presbycusis)
  • Prescribing in Pregnancy
  • Pressure sores or ulcers
  • Preterm labour
  • Prevotella (Bacteroides) melaninogenica
  • Priapism
  • Primaquine
  • Primary Biliary Cholangitis
  • Primary CNS Lymphoma (PCNSL)
  • Primary Familial Brain Calcification (PFBC) Fahr Syndrome
  • Primary Open-Angle Glaucoma (POAG)
  • Primary Pulmonary Hypertension
  • Primary Sclerosing Cholangitis
  • Primary amoebic meningoencephalitis (PAM)
  • Primary and Secondary Hypoparathyroidism
  • Primary ciliary dyskinesia and Kartagener's syndrome
  • Primary hyperaldosteronism (Conn's syndrome)
  • Primary progressive aphasia (Dementia)
  • Probenecid ๐Ÿ’Š
  • Procalcitonin (PCT) ๐Ÿงช
  • Prochlorperazine (Stemetil) ๐Ÿ’Š
  • Procyclidine
  • Progressive Multifocal Leukoencephalopathy (PML)
  • Progressive Supranuclear Palsy (PSP)
  • Prolactin
  • Prolactinoma
  • Propafenone ๐Ÿ’Š
  • Propantheline ๐Ÿ’Š
  • Propionibacterium
  • Propofol
  • Propranolol ๐Ÿ’Š
  • Propylthiouracil
  • Prostate cancer
  • Prosthetic Metal and Tissue Valves
  • Protamine Sulfate ๐Ÿ’Š
  • Protein C Deficiency
  • Protein S Deficiency
  • Protein Synthesis
  • Protein losing enteropathy
  • Protein metabolism
  • Protein p53
  • Proteus
  • Prothrombin 20210A mutation
  • Prothrombin Complex Concentrates (Octaplex and Beriplex) ๐Ÿ’Š
  • Prothrombin time and Coagulation
  • Prothrombotic Hypercoagulable disorders
  • Proximal Humeral Fracture
  • Proximal myopathy
  • Prucalopride
  • Pruritis
  • Pruritis ani
  • Psammoma bodies ๐ŸŒ€
  • Pseudo(pseudo)hypoparathyroidism
  • Pseudomonas infection (Pseudomonas aeruginosa)
  • Psoriasis
  • Psoriatic arthritis
  • Psychogenic Polydipsia
  • Pubertal Development
  • Pubic Lice (Pediculosis Pubis)
  • Pulmonary Alveolar Proteinosis
  • Pulmonary Arteriovenous malformation
  • Pulmonary Embolism ๐Ÿซ
  • Pulmonary Eosinophilia and CXR changes
  • Pulmonary Haemorrhage
  • Pulmonary Hypertension
  • Pulmonary Regurgitation
  • Pulmonary Stenosis
  • Pulmonry Embolism in Pregnancy ๐Ÿคฐ
  • Pulse oximetry
  • Pupils : Relative Afferent pupillary defect (RAPD)
  • Purpura
  • Purpura Fulminans
  • Putamen and Globus Pallidus
  • Putaminal Haemorrhage
  • Pyloric Stenosis Children
  • Pyoderma gangrenosum
  • Pyonephrosis
  • Pyrazinamide
  • Pyridostigmine ๐Ÿ’Š
  • Pyroglutamic acidosis
  • Pyruvate Kinase deficiency
  • Python Programming
  • QRISK3 (OSCE focused) โค๏ธ
  • Quetiapine ๐Ÿ’Š
  • Quinine
  • Quinine toxicity
  • RFS Rib fracture score
  • ROSIER scale
  • Rabies
  • Radial Head and Neck Fractures
  • Radial Ulnar and Median Palsy of the Hand
  • Radial nerve
  • Radiation exposure
  • Radicular syndromes
  • Radiculopathies
  • Radioactive iodine (I 131)
  • Radiofrequency Catheter Ablation
  • Radiologically Inserted Gastrostomy (RIG) Procedure
  • Radiology for finals
  • Raised intracranial pressure (ICP)
  • Raloxifene ๐Ÿ’Š
  • Raltegravir ๐Ÿ’Š
  • Ramipril ๐Ÿ’Š
  • Ramsay Hunt syndrome
  • Ranitidine ๐Ÿ’Š
  • Ranolazine
  • Rapid Sequence Intubation (RSI)
  • Rapidly Progressive Glomerulonephritis (RPGN)
  • Rasagiline
  • Rasburicase
  • Rate limiting steps in metabolism
  • Raynaud's Phenomenon Primary and Secondary
  • Reactive Arthritis
  • Rectal Foreign Body
  • Rectal Pain (Proctalgia)
  • Rectal Prolapse
  • Rectal examination (OSCE)
  • Red Blood Cell Maturation
  • Red Blood Cells
  • Red cell aplasia
  • Reduced/change in fetal movements
  • Refeeding syndrome
  • Referring to Level 2 or 3 care (ITU ICU HDU)
  • Reflex anoxic attacks in Children
  • Refractive Errors
  • Refsum disease
  • Regular Broad Complex Tachycardia
  • Relapsing Polychondritis
  • Remdesvir (Veklury)
  • Renal Artery Stenosis Renovascular Disease
  • Renal Papillary Necrosis
  • Renal Replacement Therapy (RRT)
  • Renal Top Tips
  • Renal Transplantation
  • Renal Tubular Acidosis (RTA)
  • Renal Vein Thrombosis
  • Renal and Urology Emergencies
  • Renal cell carcinoma
  • Renal syndromes
  • Renin and Aldosterone Renin ratio (ARR)
  • Renin-angiotensin system
  • Respiratory Examination (OSCE)
  • Respiratory Acidosis
  • Respiratory Alkalosis
  • Respiratory Arrest
  • Respiratory Arrest
  • Respiratory Disease Investigations
  • Respiratory Distress Syndrome (Neonates)
  • Respiratory Emergencies
  • Respiratory Failure
  • Respiratory Spirometry and Flow Volume Loops
  • Restless legs syndrome
  • Restriction enzymes
  • Restrictive Cardiomyopathy
  • Resus: Septic Shock and Sepsis
  • Resuscitation - Acute Haemorrhage
  • Resuscitation - Adult Bradycardia Algorithm
  • Resuscitation - Adult Tachycardia Algorithm
  • Resuscitation - Advanced Life Support
  • Resuscitation - Basic Life Support ABCDE
  • Resuscitation - Choking Algorithm
  • Resuscitation - Newborns and Children
  • Resuscitation - Post Resuscitation Algorithm
  • Reteplase
  • Reticulocytes
  • Retinal detachment
  • Retinitis pigmentosa
  • Retinoblastoma ๐Ÿ‘๏ธ
  • Retinoids ๐Ÿ’Š
  • Retinopathy of Prematurity (ROP)
  • Retroperitoneal fibrosis
  • Rett Syndrome
  • Reversible cerebral vasoconstriction syndrome
  • Reye syndrome
  • Rhesus haemolytic disease
  • Rheumatic fever ๐Ÿ’”
  • Rheumatoid Arthritis
  • Rheumatology Autoantibodies
  • Rheumatology Drugs
  • Rheumatology Lab values
  • Rhino-Orbital-Cerebral Mucormycosis
  • Rhinosinusitis
  • Rhodococcus equi
  • Ribavirin
  • Ribosomes
  • Ricin Toxicity
  • Rickettsia (General Principles)
  • Rickettsia africae (Tick Bite Fever)
  • Rickettsia akari (Rickettsial pox)
  • Rickettsia conorii (Mediterranean Spotted Fever)
  • Rickettsia prowazekii (Epidemi/Louse-borne Typhus)
  • Rickettsia rickettsii (Rocky Mountain spotted fever)
  • Rickettsia tsutsugamushi (Scrub typhus)
  • Rickettsia typhi (Murine/Endemic typhus)
  • Rifampicin (Rifabutin Rifampin)
  • Rifaximin ๐Ÿ’Š
  • Right Iliac Fossa Pain
  • Right Ventricular Outflow Tract Tachycardia (RVOT)
  • Right Ventricular ST Elevation MI (RVMI)
  • Right heart valve disease
  • Rilipivirine (Edurant) RVP ๐Ÿ’Š
  • Riluzole (Rilutek)
  • Risedronate (Bisphosphonate) ๐Ÿ’Š
  • Risperidone
  • Ritonavir (Norvir) RTV ๐Ÿ’Š
  • Rituximab (Mabthera)
  • Rivaroxaban (Xarelto)
  • Rivastigmine (Exelon)
  • Rocky Mountain Spotted Fever
  • Rocuronium
  • Role of Urinary Catheters in the Elderly
  • Rotavirus
  • Rotigotine Transdermal Patch (Neupro)
  • Rubella (German Measles) Notifiable
  • Rust Programming
  • SCL70 Antibody
  • SQL programming
  • Saccular Berry Cerebral Aneurysms
  • Sacubitril with Valsartan ๐Ÿ’Š
  • Safeguarding Adults and Children
  • Safety Surgical checklist WHO
  • Salivary Gland Disease
  • Salivary glands
  • Salmonella enterica
  • Salmonella typhi
  • Sampling in Medical Statistics
  • Saquinavir (Invirase) SQV ๐Ÿ’Š
  • Sarcoidosis
  • Saxagliptin (Onglyza) ๐Ÿ’Š
  • Scabies
  • Scaphoid fracture
  • Scarlet Fever (Scarlatina)
  • Scarring
  • Schistosomiasis
  • Schizophrenia
  • Schmidts syndrome
  • Sciatic nerve
  • Sciatica
  • Scleritis
  • Scrotal/testicular pain/lump/swelling โš ๏ธ
  • Seborrheic Dermatitis
  • Seborrheic Keratosis
  • Secondary Hypertension
  • Secondary Messengers
  • Secondary Pulmonary hypertension - Cor pulmonale
  • Secondary dysmenorrhoea
  • Secondary hyperparathyroidism
  • Secondary prevention Post Acute Coronary Syndrome
  • Sedation and Analgesia on ITU
  • Selective IgA deficiency
  • Selective Serotonin reuptake Inhibitor toxicity
  • Selective serotonin reuptake inhibitors (SSRI)
  • Selegiline
  • Selenium deficiency
  • Self assessment form
  • Self-harm
  • Senior Self Assessment
  • Senna ๐Ÿ’Š
  • Septic arthritis
  • Seronegative Spondyloarthropathies
  • Serotonin syndrome
  • Serplulimab
  • Serratia
  • Sevelamer
  • Severe combined immunodeficiency disorders
  • Shaft of Ulna Fracture
  • Sheehans syndrome
  • Shigella characteristics
  • Shigellosis (Bacillary Dysentery)
  • Shock in Pregnancy
  • Short QT Syndrome
  • Short Synacthen test (SST)
  • Shortness of Breath History (OSCE focused) ๐Ÿซ
  • Shoulder Anterior Dislocations
  • Shoulder Joint Structure and Form
  • Shoulder: Posterior Dislocation
  • Sick Child/Neonate
  • Sick Euthyroid Syndrome
  • Sick Sinus Syndrome (Tachy-Brady syndrome)
  • Sickle Cell Disease
  • Sideroblastic Anaemia
  • Sigmoid and Caecal Volvulus Adults
  • Sildenafil (Viagra)
  • Silicosis
  • Simvastatin
  • Sinus Bradycardia
  • Sinus Node disease
  • Sinus Tachycardia
  • Sinus arrhythmia
  • Sitagliptin
  • Sitosterolemia
  • Sjรถgrenโ€™s syndrome
  • Skin Infections due to Fungi ๐Ÿฆ 
  • Skin Pathology and Description and Examination
  • Skin Treatments
  • Skin Ulcers
  • Skin and soft tissue and bone infections
  • Skin or subcutaneous lump
  • Skull Anatomy
  • Sleep physiology
  • Slipped Upper Femoral Epiphysis (SUFE)
  • Small Bowel Obstruction (Adults)
  • Small for Gestational Age (SGA)
  • Small vessel disease
  • Smallpox
  • Smoke Inhalation
  • Smoking and Its Consequence
  • Smooth and Rough Endoplasmic Reticulum
  • Smouldering Myeloma
  • Snake Bites
  • Sneddon Syndrome
  • Sodium Bicarbonate (NaHCO3)
  • Sodium Nitroprusside
  • Sodium Physiology
  • Sodium Picosulfate ๐Ÿ’Š
  • Sodium Potassium ATPase pump
  • Sodium Thiopental - Sodium Thiopentone
  • Sodium Valproate (Epilim Depakote) ๐Ÿ’Š
  • Sodium Zirconium Cyclosilicate
  • Sodium Zirconium Cyclosilicate (Lokelma)
  • Soft Tissue Injury
  • Soft tissue : Cut finger
  • Soft tissue injuries (sprains, strains)
  • Solifenacin ๐Ÿ’Š
  • Solitary Pulmonary Nodule
  • Somatisation
  • Somatisation/ medically unexplained physical symptoms
  • Sore throat
  • Sotalol Hydrochloride ๐Ÿ’Š
  • Speech and language problems
  • Spina Bifida
  • Spinal Cord Arteriovenous Malformations
  • Spinal Cord Compression
  • Spinal Cord Haematoma
  • Spinal Cord Infarction
  • Spinal Cord Injury / Malignant Spinal Cord Compression (MSCC)
  • Spinal Fracture
  • Spinal Fractures: assessment & management
  • Spinal Muscular Atrophy (SMA) ๐Ÿง 
  • Spinal Stenosis
  • Spinal Tracts
  • Spinal and Epidural Anaesthesia
  • Spironolactone
  • Splenectomy
  • Splenectomy and Hyposplenism
  • Splenic Rupture
  • Splenomegaly Examination (OSCE)
  • Spondylolisthesis
  • Spontaneous Bacterial Peritonitis
  • Spontaneous Pneumothorax
  • Spontaneous intracranial hypotension
  • Squamous Cell Carcinoma
  • Squint
  • St John's Wort ๐Ÿ’Š
  • Staphylococcal Infections
  • Staphylococcus aureus
  • Staphylococcus epidermidis
  • Staphylococcus saprophyticus
  • Statin ๐Ÿ’Š
  • Status Epilepticus (Epilepsy/Seizure)
  • Stavudine (Zerit) d4T ๐Ÿ’Š
  • Stem Cell Transplantation
  • Sterno-Clavicular Joint Dislocation
  • Steroid-responsive encephalopathy associated with autoimmune thyroiditis (Hashimoto's Encephalopathy)
  • Stiff Person Syndrome
  • Strabismus (Lazy Eye)
  • Streptobacillus moniliformis
  • Streptococcal Infections
  • Streptococcus - anaerobes
  • Streptococcus Pneumoniae (Pneumococcus)
  • Streptococcus agalactiae Group B
  • Streptococcus milleri
  • Streptococcus pyogenes Group A
  • Streptococcus viridans
  • Streptokinase ๐Ÿ’Š
  • Streptomycin ๐Ÿ’Š
  • Stridor
  • Stroke
  • Stroke - Epidemiology and risk factors
  • Stroke - General Management
  • Stroke Collaterals
  • Stroke Crib sheets
  • Stroke MRI Basics
  • Stroke Mimics And Chameleons
  • Stroke Penumbra
  • Stroke Related Cerebral Perfusion
  • Stroke Risk Factors
  • Stroke Thrombolysis
  • Stroke Vascular Anatomy
  • Stroke and Vision
  • Strongyloides stercoralis (threadworm)
  • Strontium ๐Ÿ’Š
  • Subacute Sclerosing Panencephalitis
  • Subacute Thyroiditis
  • Subarachnoid Haemorrhage
  • Subclavian Steal Syndrome
  • Subclavian Vein Thrombosis (SCVT)
  • Subdural haematoma
  • Subfertility in Men
  • Subfertility in Women
  • Substance misuse
  • Substance use disorder
  • Sucralfate ๐Ÿ’Š
  • Sudden Cardiac Death (SCD)
  • Sudden Sensorineural Hearing loss (SNHL)
  • Sugammadex
  • Suicidal thoughts
  • Suicide
  • Sulfasalazine - Sulphasalazine
  • Sumatriptan
  • Summary of Emergency Conditions in Oncology
  • Superior Mesenteric Artery (SMA) Syndrome
  • Superior Sagittal Sinus Thrombosis
  • Superior Vena Caval Obstruction syndrome
  • Superior and Inferior Vena Cava
  • Supracondylar Femur Fractures
  • Supracondylar Humerus Fractures
  • Supraspinatus tendonitis
  • Supraventricular Tachycardia (SVT)
  • Surgical Cricothyroidotomy
  • Surgical Liaison in Older Patients Quality & Silver Trauma (UK)
  • Surgical Stomas
  • Surgical prophylaxis
  • Surgical site infection
  • Susac syndrome
  • Suxamethonium
  • Sweat Test
  • Swiss Cheese Model of Patient Harm
  • Sydenhams chorea
  • Sympathetic Ophthalmia
  • Synchronised DC Cardioversion
  • Syncope
  • Syndrome of Inappropriate ADH (SIADH) secretion
  • Syphilis
  • Syringobulbia
  • Syringomyelia
  • Systemic Amyloid in Pathology
  • Systemic Amyloidosis
  • Systemic Lupus Erythematosus (SLE)
  • Systemic Mastocytosis
  • Systemic Sclerosis (Scleroderma)
  • T lymphocytes
  • TMN Staging tumours
  • TNF Blockade
  • TNF receptor-associated periodic syndrome
  • TO DO
  • TORCH infections
  • TURP Hyponatraemia syndrome
  • Tabes dorsalis
  • Table showing Visual Field Changes for Examination
  • Tacrolimus ๐Ÿ’Š
  • Tafamidis
  • Takayasu arteritis (pulseless disease)
  • Takotsubo Cardiomyopathy
  • Tamoxifen
  • Tamsulosin (Flomax)
  • Tangier Disease
  • Tardive Dyskinesias
  • Tay-Sachs disease
  • Tazocin (Tazobactam - Piperacillin)
  • Teicoplanin
  • Telogen Effluvium
  • Telomeres
  • Temazepam
  • Temozolomide (Temodal) ๐Ÿ’Š
  • Temporal (Giant Cell GCA) Arteritis
  • Tenecteplase
  • Tennis Elbow (Lateral Epicondylitis)
  • Tensilon test
  • Tension Headache
  • Tension Pneumothorax
  • Teplizumab (Tzield)
  • Terbutaline
  • Teriparatide ๐Ÿ’Š
  • Terlipressin
  • Tertiary hyperparathyroidism
  • Testicular Cancer
  • Testicular Torsion
  • Testing
  • Testosterone
  • Tests in Liver Disease: Usefulness and Interpretation
  • Tetrabenazine
  • Tetracosactide (Synacthen)
  • Tetracyclines
  • Tetralogy of Fallot ๐Ÿ’”
  • Thalamic Haemorrhage
  • Thalamic Pain Syndrome or Dejerineโ€“Roussy Syndrome
  • Thalamic Strokes
  • Thalamus
  • Thalidomide
  • The Aorta
  • The Axillary Artery
  • The Brachial Artery
  • The Brachial plexus
  • The Carotid Artery
  • The Cell Nucleus
  • The Cell membrane
  • The Circle of Willis
  • The Deteriorating Patient
  • The Eye and Systemic Disease
  • The Face ๐Ÿ˜€
  • The Femoral Artery
  • The Fetal Head and Vaginal Birth
  • The Iliac arteries
  • The Popliteal artery
  • The Radial and Ulnar Arteries
  • The Subclavian Artery
  • The Vertebral and Basilar Arteries
  • The unconscious (comatose) patient
  • Theophylline toxicity
  • Theophylline ๐Ÿ’Š
  • Thiamine ๐Ÿ’Š
  • Thoracic outlet syndrome
  • Thrombocytopenia
  • Thrombocytosis (High Platelets)
  • Thrombophilia (Prothrombotic) testing
  • Thrombotic Thrombocytopenic purpura (TTP)
  • Thyroglossal Cyst (Children)
  • Thyroid Cancer
  • Thyroid Eye Disease
  • Thyroid Function Tests and antibodies
  • Thyroid Storm - Thyrotoxic crisis
  • Thyroid Surgery (Thyroidectomy)
  • Thyroid nodules
  • Thyrotoxicosis and Hyperthyroidism
  • Tiagabine
  • Ticagrelor
  • Tick Paralysis
  • Tick-borne relapsing fever (Borrelia duttonii)
  • Timolol
  • Tinea Corporis (Ringworm)
  • Tinea capitis
  • Tinidazole
  • Tinnitus
  • Tinzaparin (Innohep)๐Ÿ’Š
  • Tiotropium (Spiriva) ๐Ÿ’Š
  • Titre - Titer
  • Tocilizumab
  • Tolbutamide
  • Tolcapone
  • Toll-like Receptors (TLRs): Recognition Receptors and Triggers of Innate Immunity
  • Tolosa Hunt Syndrome
  • Tolterodine ๐Ÿ’Š
  • Tolvaptan
  • Tongue tie - ankyloglossia (Children)
  • Tonsilitis
  • Tonsillectomy Adenoidectomy
  • Topical Steroids
  • Topiramate (Topamax) ๐Ÿ’Š
  • Torsades de pointes TdP (Polymorphic VT)
  • Total Anomalous Pulmonary Venous Drainage
  • Toxic Epidermal Necrolysis (TEN) and Stevens-Johnson syndrome
  • Toxic Megacolon
  • Toxic Shock Syndrome
  • Toxicological Emergencies
  • Toxoplasmosis
  • Tramadol ๐Ÿ’Š
  • Tranexamic Acid
  • Transcatheter aortic valve implantation/replacement (TAVI/R)
  • Transcutaneous Pacing
  • Transfer Factor (TLCO / DLCO)
  • Transferrin
  • Transfers of folder frail or disabled patients
  • Transient Global Amnesia (TGA)
  • Transient Ischaemic Attack (TIA)
  • Transient Monocular Blindness (TMB)
  • Transjugular Intrahepatic portosystemic shunt (TIPS)
  • Transposition of the great arteries (TGA)
  • Transvenous Pacing (Temporary)
  • Transverse myelitis
  • Trastuzumab (Herceptin) ๐Ÿ’Š
  • Trauma
  • Trauma : NICE Guidance Haemorrhage
  • Trauma Physiology
  • Trauma: Cardiac Arrest
  • Trauma: Epilepsy - Post Traumatic
  • Trauma: Flail Chest Rib fractures
  • Trauma: Initial Assessment and Management
  • Trauma: Post traumatic stress disorder
  • Trauma: Resuscitative Thoracotomy
  • Trauma: Silver Trauma in older patients
  • Trauma: Spinal Injury
  • Trauma: Thoracic Assessment and Management
  • Trauma:Prehospital
  • Traumatic Auricular Haematoma (Cauliflower ear)
  • Travel health advice
  • Travellers Diarrhoea
  • Trazodone ๐Ÿ’Š
  • Treatment Escalation Plans (TEP) in the Elderly
  • Treponema
  • Tretinoin (All-trans-retinoic acid (ATRA) )
  • Triangles of the neck
  • Trichinellosis
  • Trichomoniasis Vaginalis
  • Tricuspid Atresia
  • Tricuspid Regurgitation
  • Tricuspid Stenosis
  • Tricyclic Antidepressant Toxicity
  • Tricyclic antidepressants
  • Trigeminal Nerve (Vth Nerve)
  • Trigeminal Neuralgia
  • Trihexyphenidyl (benzhexol)
  • Trimethoprim
  • Trinucleotide (triplet) Repeat Disorders
  • Trochlear Nerve (VIth nerve)
  • Tropheryma whipplei (Whipple disease)
  • Tropical Sprue
  • Truncus Arteriosus (Children)
  • Tuberculosis
  • Tuberculous Meningitis
  • Tuberous sclerosis
  • Tularaemia (Francisella tularensis)
  • Tumour Lysis Syndrome
  • Tumour Necrosis Factor
  • Tumour Suppressor Genes
  • Tumour markers
  • Turcot's syndrome (Brain tumor polyposis syndrome)
  • Turners syndrome (Children)
  • Twins
  • Tympanic (Eardrum) membrane perforation
  • Types of Hypersensitivity Reactions
  • Types of Joints
  • Types of Organ Transplant Rejection
  • Typhoid and Paratyphoid fever (Enteric Fever)
  • Tyrosine Kinase receptors
  • USMLE Lab Values
  • Ubiquitin
  • Ulcerative Colitis
  • Ulnar nerve
  • Ultrasound Physics & Imaging
  • Undifferentiated Inflammatory Arthritis (Children)
  • Unintentional weight loss (Adults)
  • Unprotected Sex and Emergency Contraception (EC)
  • Unsteadiness
  • Unwanted pregnancy and termination
  • Upper Gastrointestinal Bleed
  • Upper Limb fractures and injuries
  • Upper and Lower Limb Neurology (OSCE)
  • Upper and Lower Motor Neuron signs
  • Upper limb Soft Tissue Injuries
  • Upper respiratory tract infection
  • Urethral Discharge (Urethritis)
  • Urethral syndrome
  • Urinary Catheterisation
  • Urinary Incontinence
  • Urinary Obstruction
  • Urinary Tract Infection (UTI Children)
  • Urinary Tract Obstruction
  • Urinary symptoms
  • Urinary tract calculi (stones)
  • Urothelial tumours/ Transitional cell carcinomas
  • Urticaria
  • Uterine fibroids
  • Uveitis
  • VIPomas
  • Vaccine in Older Patients
  • Vaginal Candidiasis
  • Vaginal Carcinoma
  • Vaginal Prolapse
  • Vagus Nerve (Cranial Nerve X)
  • Valaciclovir
  • Valsartan ๐Ÿ’Š
  • Vancomycin
  • Variable rate intravenous insulin infusion VRIII
  • Variant (Prinzmetal) Angina
  • Variant Creutzfeldt Jakob disease
  • Varicella Cerebral Vasculopathy
  • Varicose veins
  • Variegate Porphyria
  • Vasa Praevia
  • Vascular Dementia
  • Vascular Surgery: Introduction
  • Vascular access for haemodialysis
  • Vasculitis - General Issues and Classification
  • Vasopressin (AVP) Antidiuretic hormone
  • Vasovagal syncope (OSCE focused)
  • Vaughan-Williams Classification
  • Vecuronium
  • Vedolizumab (Entyvio)
  • Venepuncture (Blood tests)
  • Venlafaxine ๐Ÿ’Š
  • Venous Insufficiency and Leg Ulcers
  • Venous Supply of the leg
  • Venous Thromboembolism Pregnancy and Puerperium
  • Venous access Cannulas OSCE
  • Venous and Arterial Ulcers and Other Lower Limb Ulcers
  • Venous and Arterial and Pressure Ulcers
  • Ventilator associated pneumonia (VAP)
  • Ventricular Fibrillation
  • Ventricular Septal defect (VSD) ๐Ÿ’”
  • Ventricular Tachycardia (VT)
  • Ventricular ectopic beats
  • Verapamil ๐Ÿ’Š
  • Vertebral artery dissection
  • Vesicoureteric reflux (VUR) (Children)
  • Vestibulocochlear Nerve (Cranial Nerve VIII)
  • Vexas Syndrome
  • Vibrio parahaemolyticus
  • Vibrio vulnificus
  • Vibrio vulnificus
  • Vigabatrin (Sabril) ๐Ÿ’Š
  • Vinblastine
  • Vincent's angina
  • Vincristine
  • Violence Aggression and Conflict Resolution
  • Viral Gastroenteritis and other causes
  • Viral Haemorrhagic Fevers (VHF)
  • Viral Meningitis
  • Viral exanthema
  • Viral hepatitides
  • Viruses and their infections
  • Visual Basic Programming
  • Visual Hallucinations in the elderly
  • Visual acuity
  • Vitamin A Deficiency
  • Vitamin B1 Thiamine deficiency
  • Vitamin B12 deficiency
  • Vitamin B12 excess
  • Vitamin C deficiency (Scurvy)
  • Vitamin D (1,25 OH2)
  • Vitamin D 25 (OH) D Testing
  • Vitamin D Physiology
  • Vitamin D Replacement
  • Vitamin D resistant rickets (Children)
  • Vitamin K (Phytomenadione)
  • Vitamin K deficiency
  • Vitiligo
  • Voltarol (Diclofenac)
  • Volvulus (Children)
  • Vomiting
  • Von Gierke Disease (Children)
  • Von Hippel Lindau
  • Von Willebrand Disease
  • Vulval itching/lesion
  • Vulval/vaginal lump
  • Waardenburg's syndrome
  • Waldenstrom Macroglobulinaemia
  • Warfarin
  • Water Physiology
  • Watershed Infarcts
  • Waveform COโ‚‚ capnography
  • Weakness in Adults โ€“ Causes, Features, and Diagnosis ๐Ÿง‘โ€โš•๏ธ
  • Weight Gain Adults
  • Wellbeing Checks in General Practice for GPs
  • Wellens Syndrome
  • Werdnigโ€“Hoffman Disease (Spinal Muscular Atrophy Type 1)
  • Wernicke Korsakoff Syndrome
  • Wheeze: Clinical Approach and Considerations
  • White Blood Cells
  • Williams Syndrome (Children)
  • Wilson disease
  • Windows Powershell
  • Wiskott-Aldrich syndrome (Children)
  • Wolff-Parkinson White syndrome (WPW) AVRT
  • Wolfram syndrome (DIDMOAD)
  • Wound Management
  • Wound healing
  • Wrist Injury: Smithโ€™s Fracture
  • Wrist Joint Structure and Form
  • X linked Agammaglobulinaemia (Bruton)
  • X linked Hypophosphataemic rickets
  • X-Linked Recessive Inheritance
  • X-linked Ichthyosis
  • X-linked lymphoproliferative disease (Children)
  • Xanthelasma
  • Xeroderma pigmentosum
  • Yaws (Frambesia) Treponema pertenue
  • Yellow Fever
  • Yellow Nail Syndrome
  • Yersinia enterocolitica
  • Yersinia pestis - Bubonic Plague
  • Yersinia pseudotuberculosis
  • ZZ_Abnormal char
  • Zidovudine (Retrovir) AZT - ZDV
  • Zieve's syndrome
  • Zika virus
  • Zinc deficiency
  • Zolbetuximab (Vyloy)
  • Zoledronic acid (Zoledronate)
  • Zollinger Ellison syndrome
  • Zolpidem
  • Zopiclone
  • eGFR
  • intedanib (Ofevยฎ) ๐Ÿ’Š
  • zNecrobiosis
  • ๏ธCauses of a Limp in Adults
  • ๐Ÿฝ๏ธ Malnutrition in Children
  • ๐Ÿ“Š Thromboelastography (TEG)
  • ๐Ÿ”„ ROTEM - Rotational Thromboelastometry
  • ๐Ÿฉบ Complex Regional Pain Syndrome (CRPS)
  • ๐Ÿฉบ Urinary Tract Infection (UTI) (OSCE focused)
  • Download the amazing global Makindo app: Android | Apple
    MEDICAL DISCLAIMER: Educational use only. Not for diagnosis or management. See below for full disclaimer.

    Acute Liver Failure

    โš ๏ธ Acute Liver Failure (ALF) is acute primary liver dysfunction in a patient without pre-existing chronic liver disease. In hyperacute cases, jaundice-to-encephalopathy develops within <1 week (often due to paracetamol toxicity or viral hepatitis A, B, E). Red flags: coagulopathy, high transaminases, โ†‘ bilirubin, and altered consciousness โ†’ may progress to coma & death.

    Classification: Jaundice โ†’ Encephalopathy Interval
    ClassificationTime GapCommon CausesKey Features
    Hyperacute< 1 week๐Ÿ’Š Paracetamol, viral hepatitisHigh risk cerebral oedema
    Acute1 week โ€“ 1 monthDrugs, viruses, autoimmuneCerebral oedema possible
    Subacute1 โ€“ 3 monthsDrugs, viruses, unknownLess cerebral oedema
    โ„น๏ธ About
    • ๐Ÿ“Š Incidence: ~10 cases/million/year (developed countries).
    • ๐Ÿ‘ฉ Typically affects young, previously healthy adults.
    • Fulminant hepatic failure: encephalopathy within 8 weeks of symptoms, no prior liver disease.
    • ๐Ÿ”Ž Diagnostic criteria: Injury <26 weeks, INR >1.5, altered mental status, no cirrhosis.
    Key Findings
    • ๐ŸŸก Jaundice, elevated bilirubin.
    • ๐Ÿ“ˆ ALT/AST very high.
    • ๐Ÿฉธ Coagulopathy (โ†‘ PT/INR).
    • ๐Ÿง  Encephalopathy: confusion โ†’ coma.
    Causes of ALF
    • ๐Ÿฆ  Viral (40โ€“70%): HAV, HBV, HCV, HDV, HEV, EBV, CMV, HSV.
    • ๐Ÿ’Š Drugs/Toxins (20%): Paracetamol (UKโ€™s most common), isoniazid, phenytoin, halothane, ecstasy.
    • ๐Ÿ›ก๏ธ Autoimmune hepatitis.
    • ๐Ÿ”ฌ Metabolic: Wilsonโ€™s disease, acute fatty liver of pregnancy.
    • ๐Ÿฉบ Vascular: Buddโ€“Chiari syndrome.
    • ๐Ÿคฐ Pregnancy-related: HELLP syndrome.
    • ๐Ÿ€ Others: Leptospirosis, yellow fever, Reyeโ€™s syndrome (aspirin in children).
    • โ“ 20โ€“30% remain idiopathic.
    ๐Ÿฉบ Clinical Features
    • ๐Ÿ“– History: Drug exposure, toxins, infection.
    • ๐Ÿคข Symptoms: Jaundice, nausea, bleeding, hypoglycaemia.
    • ๐Ÿง  Encephalopathy signs: Asterixis, fetor hepaticus, apraxia.
    • Stigmata of chronic disease usually absent.
    • Grades of encephalopathy: 1 = disoriented โ†’ 4 = coma.
    ๐Ÿ”Ž Investigations
    • ๐Ÿงช Bloods: FBC, U&E, LFT, clotting, ABG (metabolic acidosis), ammonia, viral serology, autoimmune screen, Wilsonโ€™s tests, pregnancy test, HIV.
    • ๐Ÿ–ฅ๏ธ Imaging: Liver USS + Doppler (exclude Buddโ€“Chiari).
    • ๐Ÿงซ Consider biopsy if unclear cause & coagulopathy corrected.
    General Management
    • ๐Ÿ›Œ Admit to high-dependency/ICU; involve hepatology early.
    • ๐Ÿ”„ ABC support: oxygen, IV fluids, airway if encephalopathy โ‰ฅ3.
    • ๐Ÿฌ IV dextrose infusion for hypoglycaemia.
    • ๐Ÿฉธ Coagulopathy: Vitamin K, FFP/platelets if bleeding or invasive procedures.
    • ๐Ÿ’ฉ Lactulose for encephalopathy (2โ€“3 soft stools/day).
    • ๐Ÿง  Prevent โ†‘ ICP: head up 20ยฐ, avoid hypotension/hypoxia, mannitol if cerebral oedema.
    • ๐Ÿš‘ Early referral to liver transplant centre if criteria met.
    Cause-Specific Management
    • ๐Ÿ’Š Paracetamol overdose โ†’ IV N-acetylcysteine (NAC) immediately.
    • ๐Ÿ›ก๏ธ Autoimmune hepatitis โ†’ steroids (e.g. prednisolone) if infection excluded.
    • ๐Ÿ„ Mushroom (Amanita) โ†’ IV penicillin G ยฑ silymarin; urgent transplant eval.
    • ๐Ÿคฐ Pregnancy: Deliver fetus (acute fatty liver, HELLP).
    • ๐Ÿงฌ Wilsonโ€™s disease โ†’ urgent transplant.
    • ๐Ÿฆ  Viral hepatitis โ†’ supportive ยฑ antivirals in selected cases (HSV, HBV).
    • ๐Ÿฉธ Buddโ€“Chiari โ†’ anticoagulation, thrombolysis, shunt, or transplant.
    โš ๏ธ Complications
    • โšก Hypoglycaemia.
    • ๐Ÿฉธ Coagulopathy & bleeding.
    • ๐Ÿง  Cerebral oedema โ†’ herniation risk.
    • ๐Ÿงฌ Infections (sepsis risk high).
    • โ›‘๏ธ Renal failure (Hepatorenal syndrome).
    Acute Liver Failure
    References

    Categories